Amazon Web Services ブログ
【随時更新】Inter BEE 2024 AWS 展示のご紹介
AWS は、2024 年 11 月 13 日 ( 水 ) 〜 2024 年 11 月 15 日 ( 金 ) にわたって幕張メッセで開催される Inter BEE 2024 に出展します。 ( 幕張メッセ 展示ホール 4 小間番号:4203 )。
AWS 展示ブースでは、「Create. Deliver. Monetize.」をテーマに、メディア制作から視聴者へ届けるまでのエンドツーエンドにおける 5 つのワークロード『生成 AI』『Direct to Consumer & ストリーミング』『コンテンツ制作』『 放送 – ライブクラウドプロダクション』『放送 – クラウドプレイアウト』の各分野において、他の AWS のサービスやサードパーティーのアプリケーションと組み合わせ、高度にスケーラブルで伸縮自在かつセキュアなクラウドメディアソリューションを実演してご紹介します。
本ブログでは、AWS 展示の概要をブースセミナーでの展示紹介セッションと共にご紹介します。
AWS 展示コーナーの概要
展示ブースは、5つのソリューションエリアで構成されています。『生成 AI』『 放送 – ライブクラウドプロダクション』『放送 – クラウドプレイアウト』の3つは、INTER BEE AWARD ノミネート作品です。
生成 AI
このブースでは、AWS の生成 AI ソリューションでメディアと AI の融合を体感できます。例えば、動画のメタデータ生成・抽出、要約・検索、シーン切り出し、スポーツデータ強化、ニュース自動要約・検索、動画セマンティック検索、広告自動生成など、 AI が映像コンテンツを理解し新しい価値を生み出す先進的な機能をご覧いただくことができます。
展示するソリューションはカスタマイズが容易で、映像の検索や検索拡張生成(RAG)、コンテキスト広告や Shoppable Video の生成などの際にこのワークフローを活用することが可能です。なお、メタデータ等の保存と管理には、容量無制限で柔軟性の高いクラウドストレージの Amazon S3 と高い検索性を有する複数の目的別データベースを使用しています。
資料はこちら
Direct to Consumer & ストリーミング
このブースでは、クラウドの柔軟性と拡張性を生かした先進的な映像配信の実例を紹介します。デジタル時代のオンデマンドメディアに対応する、オンデマンド配信、ライブ配信、パーソナライズド配信、動的広告挿入などの機能を実演します。
例えば上の図は、メディアプレーヤーのリアルタイムログを収集/可視化するシステムのアーキテクチャ図です。OTT サービス事業者や消費者向けサービス事業者は、タイムリーな監視データを使った分析を行う必要があり、本ブースでは Amazon CloudFront のリアルタイムログや Amazon QuickSight を組み合わせてこれを実現しています。また、Amazon Q を使った Generative BI 機能により、 自然言語による実践的なデータの洞察も可能です。
資料はこちら
コンテンツ制作
このブースでは、AWS を活用したスケーラブルなコンテンツ制作環境やクラウドレンダリングをご紹介します。AWS Deadline Cloud の簡単なセットアップや CG のクラウドレンダリングのデモ、また Amazon DCV 経由のクラウドワークステーションでのコンテンツ制作ツールの使用感、Wacom Bridge を組み合わせたタブレットの操作感などを体験いただけます。
AWS Deadline Cloud は、カンタンな構築とコスト監視、柔軟な拡張性が特徴の新しいクラウドレンダリングのサービスです。このサービスを利用することで、大規模なクラウドレンダリングを従来の煩雑な管理を大幅に低減しながら実行できるようになるので、クリエイティブな作業に注力することができます。また本デモは、ブースに設置の NetApp ONTAP FlexCache とクラウドストレージの Amazon FSx for NetApp ONTAP を併用したハイブリッドストレージ構成となっており、高頻度データアクセスの高速化やネットワーク負荷の低減効果によって、オンプレミスのスタジオとクラウドをつないだ柔軟な制作環境を提供しています。
資料はこちら
放送
『 ライブクラウドプロダクション』と『クラウドプレイアウト』から構成される放送ブースでは、ライブ制作から番組の送出までを一貫して実現する、クラウドだけで完結する小さな放送局を展示します。ライブ制作で使用する様々な伝送方式の映像信号を集約し、放送や配信などの複数の出口へ自動的に送出します。また、これらのシステムのモニタリング環境も展示します。なお本展示は、INTER BEE AWARD のコンテンツ制作 / 放送・メディア部門にて準グランプリを受賞しました。
放送 – ライブクラウドプロダクション
ライブクラウドプロダクションのブースでは、多種多様な映像伝送プロトコルを集約し、さまざまなソリューションを組み合わせてニュースのライブ映像を制作可能なワークフローを展示します。入力信号の1つには、AWS Elemental MediaLive の機能を持ち管理にクラウドを利用しながらも、オンプレミスでライブ動画エンコードを実行できる AWS Elemental MediaLive Anywhere を利用しており、稼働している実機を見ることもできます。
NRCS(Newsroom Compute System)のソリューションを組み合わせることで、ニュース項目の生成や更新を効率的に実施する運用や、映像信号のモニタリング環境も同時に展示します。
本ブースはまさに、放送局の「回線センター」や「報道サブ」で必要な機能をクラウド上で実現した展示となります。
本展示は、AP、Aximmetry Technologies、LiveU、Sony、Vizrt、Waves Audioなどの専門的なパートナーソリューションや複数のオープンソース、AWSのマネージドサービスを組み合わせて実現しています。また、各映像ソースの信号出力経路、コーデック、パフォーマンス等をリアルタイムに可視化するダッシュボードの展示も行なっています。
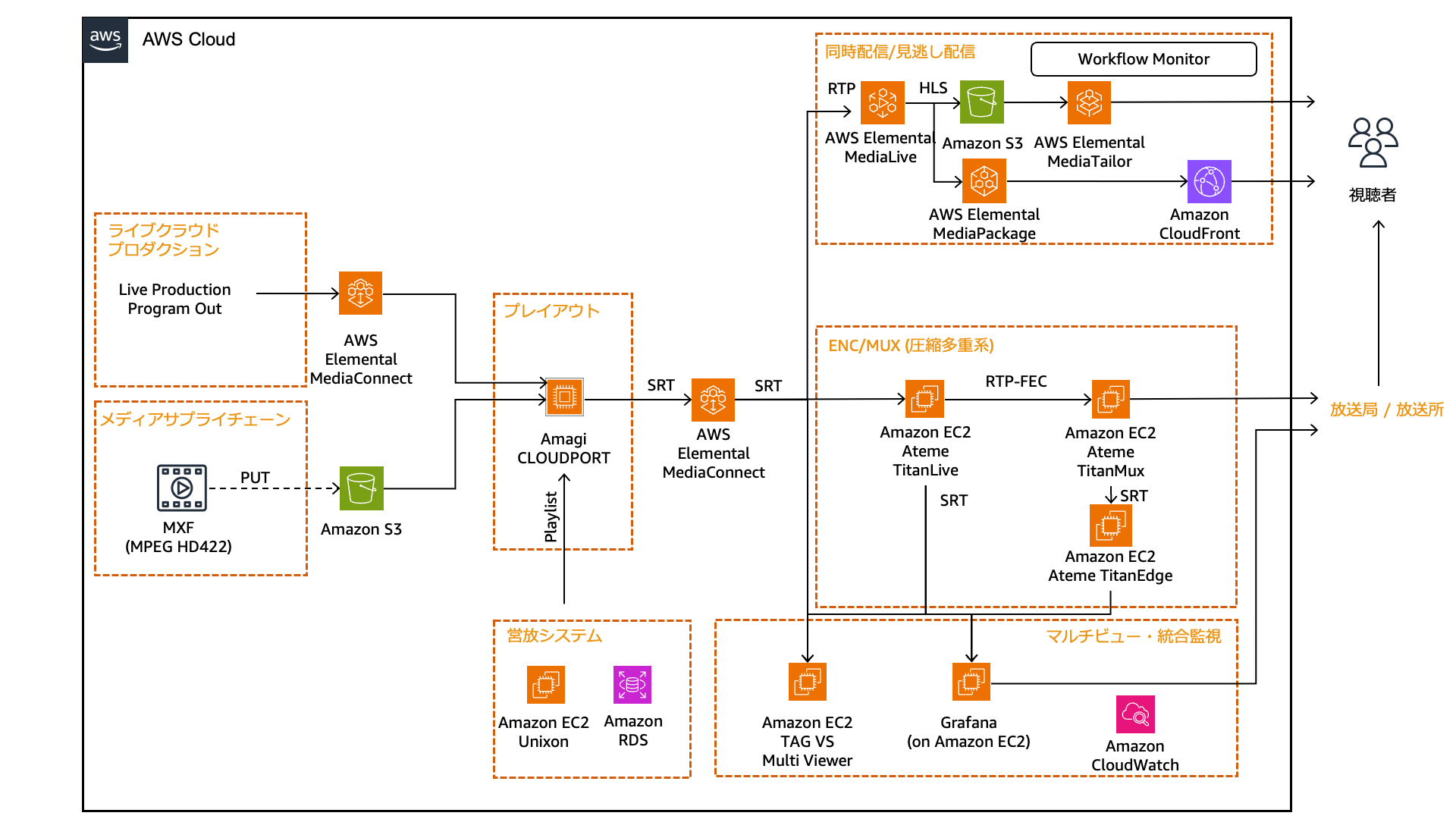
放送 – クラウドプレイアウト
ユニゾンシステムズ、 Amagi、Ateme などの専門的なパートナーソリューションを組み合わせることで、営放システムと連携したクラウドプレイアウトシステムを展示します。クラウドを用いることで柔軟で効率的なワークフローを構築することができるため、急速な技術の進化に対応することが可能です。
オンプレミス上のマスターシステムを、多様な機能を持つこのクラウドプレイアウトシステムに移行することで、システムの柔軟性と効率性を向上させることが可能となります。また、地理的な場所に関係なく放送配信運行ができたり、さまざまなデータをダッシュボード上に可視化することも可能となっています。
資料はこちら
終わりに
今回は、Inter BEE 2024 の AWS 展示についてご紹介させていただきました。基調講演や特別講演、会社ごとのブースに関する情報は Inter BEE 2024 の公式サイトからご確認ください。
また、AWS ブースセミナーや出展者セミナー、 AWS スポンサー展示等に関する情報は、下記のブログからもご確認いただけます。皆様にお会いできるのを楽しみにしています。
AWS ブースセミナー、出展者セミナーの概要についてはこちら
AWS スポンサー展示、AWS ブースツアーの概要についてはこちら
まとめ
参考リンク
AWS Media Services
AWS Media & Entertainment Blog (日本語)
AWS Media & Entertainment Blog (英語)
AWSのメディアチームの問い合わせ先: awsmedia@amazon.co.jp
※ 毎月のメールマガジンをはじめました。最新のニュースやイベント情報を発信していきます。購読希望は上記宛先にご連絡ください。
この記事は SA 小南英司が担当しました。







