AWS Cloud Operations Blog
Analyzing legacy applications on-demand with AWS Mainframe Modernization and Micro Focus
AWS Mainframe Modernization service delivers features and value across the entire lifecycle of mainframe applications migration, modernization, execution, and operation. This post focuses on technical highlights and benefits of AWS Mainframe Modernization service using Micro Focus Enterprise Analyzer. It performs the analysis and assessment of your application during assess phase of migration and modernization projects (as highlighted in blue in Figure 1).
Figure 1 – Phases to migrate, modernize and operate with AWS Mainframe Modernization service.
Adapt to migration and modernization needs
In this section we discuss how AWS Mainframe modernization service along with Micro Focus Enterprise Analyzer help meet your migration and modernization needs. You will learn how Micro Focus Enterprise Analyzer accelerates modernization projects through in-depth insights into mainframe applications and improved team effectiveness.
Accelerate analysis for migration and modernization projects
Missing documentation and lack of clear understanding of millions of lines of source code make it hard to define the migration scope, assess the complexity, and plan corresponding project deliveries. Micro Focus Enterprise Analyzer helps analyze applications’ complexities, interdependencies, and database dependencies in a short period. It produces interactive, visual, easy-to-use reports that help define the migration scope quickly.
The Micro Focus Enterprize Analyzer capabilities helps during migration and modernization by reducing the effort to analyze and assess the legacy applications. It is also helpful after migration to further maintain, enhance, and modernize applications (as illustrated in Figure 1). Micro Focus Enterprise Analyzer is a central component for migrating, modernization, and re-platforming mainframe applications to AWS. You can learn about the approach to transitioning mainframe workloads into agile services with AWS and Micro Focus.
Raise developer understanding and effectiveness
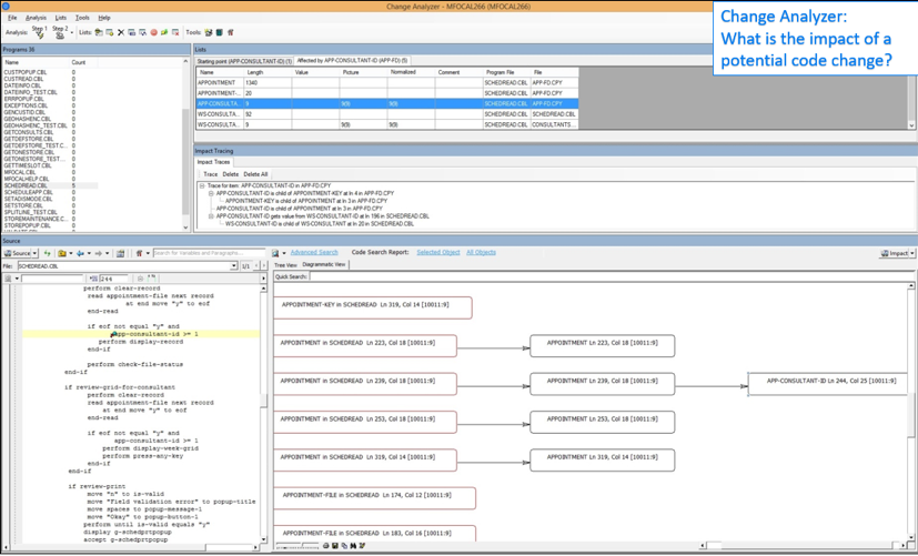
As time passes, it is common for legacy applications to grow more complex and harder to comprehend with every line of code added. Change analyzer (as illustrated in Figure 2) feature of Micro Focus Enterprise Analyzer can help mitigate the risk of changes via a thorough understanding of code, application, & data flow. It increases effectiveness and confidence of a team when making changes. It enables team members of all skill levels to become experts and make changes more confidently. This knowledge repository is stored centrally and readily available to all the team members. It becomes a single up-to-date source of truth about the application.

Figure 2 – Change Analyzer and In-depth program analysis view
Access analysis and reports quickly
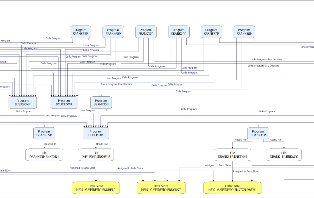
AWS Mainframe Modernization service with Micro Focus Enterprise Analyzer provides faster access to on-demand interactive reports and graphical interfaces (as illustrated in Figure 3). It offers a pay-as-you-go pricing model for Amazon AppStream 2.0 resources.You can empower employees with fast access to modern technology and tooling to do their jobs with more effectiveness, productivity, and satisfaction.
Figure 3 – Shows interactive programs call and data dependency view between programs, files, and tables.
Extracting knowledge from legacy applications to accelerate digital innovations
Teams spend much of their time in maintenance activities of large applications. Leadership finds it hard to allocate resources to what matters the most to the business. Using modern tools helps speed up the process by reducing manual efforts. One example could be defining the different types of components in your inventory (as illustrated in Figure 4). Manually building the inventory report can take several hours to days. In contrast, generating Micro Focus Enterprise Analyzer Inventory reports only takes a few minutes (as illustrated in Figure 4). These capabilities help save employees time from undifferentiated heavy lifting and free them for more innovative work.
Figure 4 – An example inventory report by object type, complexity, and file type.
Micro Focus Enterprise Analyzer within AWS Mainframe Modernization service
The AWS Mainframe Modernization service provides Micro Focus Enterprise Analyzer and streams this Windows application over web protocols using AppStream 2.0. With AWS Mainframe Modernization service, you get immediate access to Micro Focus Enterprise Analyzer via your favorite web browser without installing and patching additional tools on the developer’s workstation.
Following the documentation, you can set up AppStream 2.0 for use with Micro Focus Enterprise Analyzer. It describes how to create AppStream 2.0 environment for Enterprize Analyzer.
Figure 5 illustrates the overall approach for accessing Micro Focus Enterprise Analyzer via AWS Mainframe Modernization service using AppStream 2.0.
Figure 5 – AWS Mainframe Modernization service using AppStream 2.0 provides a streaming environment.
- User opens the AppStream 2.0 URL via their favorite browser.
- User enters the email used to create the user in AppStream 2.0 User pool.
- Registered email is validated against the Appstream 2.0 User pool.
- If the user pool authorizes the user to access the stack, it will present an AppStream 2.0 window.
- User starts using Micro Focus Enterprise Analyzer hosted/managed by AWS by creating a workspace in Micro Focus Enterprise Analyzer.
- User workspace data gets saved in Amazon Relational Database Service (Amazon RDS).
- User can access the code/data from Amazon Simple Storage Service (Amazon S3) and start analyzing using Micro Focus Enterprise Analyzer.
Micro Focus Enterprise Analyzer is a crucial tool for migration preparation and execution. It provides comprehensive insights into application portfolios across many environments and platforms. This includes reports like Dead Code Analysis; Create, Read, Update, Delete (CRUD) Report; Customer Information Control System (CICS) Analysis; Information Management System database (IMS) Analysis; 3rd Party Utilities Report, Complexity Metrics; and Inventory Report.
After the migration, Micro Focus Enterprise Analyzer Reports help assess the impact of planned changes to make further modernization smoother and more efficient.
Benefits of using Micro Focus Analyzer within AWS Mainframe Modernization service
In this section, you’ll learn about the benefits of using Micro Focus Analyzer as managed by AWS Mainframe Modernization Service.
Security
- AWS Mainframe Modernization service can run inside the your Amazon Virtual Private Cloud (Amazon VPC) to provide security features and control access to resources.
- An additional layer of security is introduced by controlling user access via User Pool. Only users who have the AppStream 2.0 stack assigned to them can access the streaming applications. You can also use AWS Directory Service for Microsoft Active Directory to control user access to streaming applications and resources.
- Network traffic between the browser and streaming applications is encrypted using TLS 1.2.
- Any application settings or artifacts persist in an Amazon Simple Storage Service (Amazon S3) bucket with encryption at rest.
Integration within existing environments
Applications hosted using AWS Mainframe Modernization service can integrate with existing AWS services and on-premises environments. You can use AWS Identity and Access Management (IAM) to securely access other AWS resources from AppStream 2.0 without sharing credentials. Micro Focus Enterprise Analyzer can access codebase from Amazon S3, AWS CodeCommit, GitHub, Bitbucket, and other source control repositories. Micro Focus Enterprise Analyzer can store users’ workspace metadata into fully managed relational databases like Amazon RDS or Amazon Aurora
Scalability
AWS Mainframe Modernization service with Micro Focus Enterprise Analyzer is backed by AppStream 2.0 managed compute resources, which dynamically scale based on demand.
Improved Operational Efficiency
AWS Mainframe Modernization service via Appstream 2.0 manages the size and scaling of Amazon Elastic Compute Cloud (Amazon EC2) instances running behind the service for Micro Focus Enterprise Analyzer. It relieves you from operational complexities like EC2 instance OS and software patching. These features allow you to focus on your core business and innovations.
Cost Efficiency
AWS Mainframe Modernization service uses AppStream 2.0 to launch Micro Focus Enterprise Analyzer. AppStream 2.0 lets you decide when the instance runs and how you pay for it. You can choose the AppStream 2.0 fleet type from “Always-on” or “On-Demand,” allowing you to reduce cost per usage. AWS Mainframe Modernization service comes with Micro Focus Enterprise Analyzer License at no additional charges. For more information on AWS Mainframe Modernization service pricing, refer to the AWS pricing document.
Agility
With AWS Mainframe Modernization service, you can provision the Micro Focus Enterprise Analyzer instances within minutes using AWS Console. It provides a reusable AWS CloudFormation template file to create and destroy the Micro Focus Enterprise Analyzer environment across multiple AWS Regions. Your application development teams can be less concerned about infrastructure management and focus on executing migration and modernization faster.
Summary
This post reviewed the challenges and opportunities faced by legacy application owners. AWS Mainframe modernization service along with Micro Focus Enterprise Analyzer provide the capabilities to plan your migration and modernization within the AWS cloud successfully. You can start using this solution within an AWS account by following the What is AWS Mainframe Modernization documentation. To learn more about the AWS Mainframe Modernization and Micro Focus Enterprise Analyzer, you can engage an AWS Mainframe specialist.
Authors: