AWS Messaging Blog

How to register for a US toll-free number with AWS End User Messaging

As businesses increasingly use SMS messaging to engage with customers at scale, having the right origination identity is crucial. Toll-free numbers (TFNs) are the quickest way to begin sending to the United States and offer a trusted, high-visibility option that can drive greater response and brand recognition. This post is for every company that wants to send to the US or internationally.

Cómo Enviar SMS Internacionales con Números Gratuitos de EE.UU. Usando AWS End User Messaging

AWS End User Messaging ahora admite capacidades de SMS internacional para Números Gratuitos de EE.UU. (TFN). Esta nueva función permite a las empresas usar un solo TFN de EE.UU. para enviar mensajes SMS a más de 150 países, simplificando el alcance global. Beneficia principalmente a clientes que necesitan enviar alertas transaccionales unidireccionales—como contraseñas de un […]

A Guide to Sending International SMS with US Toll-Free Numbers and AWS End User Messaging

AWS End User Messaging now supports international SMS capabilities for US toll-free numbers (TFNs). This new feature allows businesses to use a single US TFN to send SMS messages to over 150 countries, simplifying global outreach. It primarily benefits customers who need to send one-way transactional alerts—like one-time passwords (OTPs) or shipping notifications—and businesses that […]

Best practices for building high-performance WhatsApp AI assistant using AWS

WhatsApp is one of the most widely used messaging platforms globally, making it an ideal channel for customer engagement. Whether you’re building a virtual assistant, a customer AI assistant, or an internal communication tool, developing a WhatsApp AI assistant presents unique design and operational challenges. In this post, we explore best practices for building a […]

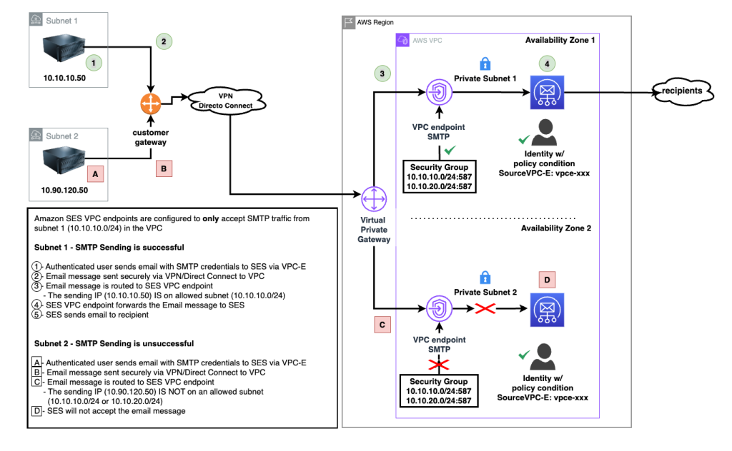
Enhance email security using VPC endpoints with Amazon SES

In this post, we discuss and guide you in enhancing your email security by using VPC endpoints with Amazon SES to address critical security challenges faced by organizations sending sensitive communications. The solution demonstrates how to implement network-level controls through VPC endpoints, security groups, and IAM policies to restrict SMTP traffic to authorized networks while maintaining compliance with regulatory frameworks like HIPAA and GDPR.

Track OTP success with AWS End User Messaging SMS feedback

In this post, we show how to implement message feedback for SMS one-time passwords (OTPs) using AWS End User Messaging to track delivery and conversion rates effectively. This approach provides first-party data for more accurate insights into message delivery and usage patterns compared to relying solely on third-party carrier delivery receipts.

Integrate Amazon CloudWatch alarms with WhatsApp using AWS End User Messaging

In this post, we explore how to build a serverless alerting system that delivers Amazon CloudWatch alarms directly to WhatsApp using AWS End User Messaging Social. The solution addresses the limitations of traditional alerting mechanisms by using WhatsApp’s universal accessibility, rich media support, and high engagement rates to ensure critical infrastructure alerts reach teams through a familiar communication platform they already use daily.

Set up custom domains in Amazon Connect hosted with M365 Exchange Online or Google Workspace

In this post, we demonstrate how to set up custom email domains in Amazon Connect when using Microsoft 365 Exchange Online or Google Workspace as your email server. The solution enables organizations to maintain their existing email infrastructure while leveraging Amazon Connect’s email capabilities through Amazon SES integration, allowing customers to continue using familiar email addresses while providing enhanced customer service features.

Enhance event experiences with a generative AI-powered WhatsApp assistant using AWS End User Messaging

In this post, we share how the AWS Communication Developer Services (CDS) team integrated an AWS End User Messaging Social WhatsApp channel with Amazon Bedrock to launch the AWS Summit Assistant Bot at the AWS Dubai Summit 2025, enhancing the experience of attendees in real-world applications.