Artificial Intelligence
HERE Technologies boosts developer productivity with new generative AI-powered coding assistant
This blog post is co-written with Jonas Neuman from HERE Technologies.
HERE Technologies, a 40-year pioneer in mapping and location technology, collaborated with the AWS Generative AI Innovation Center (GenAIIC) to enhance developer productivity with a generative AI-powered coding assistant. This innovative tool is designed to enhance the onboarding experience for HERE’s self-service Maps API for JavaScript. HERE’s use of generative AI empowers its global developer community to quickly translate natural language queries into interactive map visualizations, streamlining the evaluation and adaptation of HERE’s mapping services.
New developers who try out these APIs for the first time often begin with questions such as “How can I generate a walking route from point A to B?” or “How can I display a circle around a point?” Although HERE’s API documentation is extensive, HERE recognized that accelerating the onboarding process could significantly boost developer engagement. They aim to enhance retention rates and create proficient product advocates through personalized experiences.
To create a solution, HERE collaborated with the GenAIIC. Our joint mission was to create an intelligent AI coding assistant that could provide explanations and executable code solutions in response to users’ natural language queries. The requirement was to build a scalable system that could translate natural language questions into HTML code with embedded JavaScript, ready for immediate rendering as an interactive map that users can see on screen.
The team needed to build a solution that accomplished the following:
- Provide value and reliability by delivering correct, renderable code that is relevant to a user’s question
- Facilitate a natural and productive developer interaction by providing code and explanations at low latency (as of this writing, around 60 seconds) while maintaining context awareness for follow-up questions
- Preserve the integrity and usefulness of the feature within HERE’s system and brand by implementing robust filters for irrelevant or infeasible queries
- Offer reasonable cost of the system to maintain a positive ROI when scaled across the entire API system
Together, HERE and the GenAIIC built a solution based on Amazon Bedrock that balanced goals with inherent trade-offs. Amazon Bedrock is a fully managed service that provides access to foundation models (FMs) from leading AI companies through a single API, along with a broad set of capabilities, enabling you to build generative AI applications with built-in security, privacy, and responsible AI features. The service allows you to experiment with and privately customize different FMs using techniques like fine-tuning and Retrieval Augmented Generation (RAG), and build agents that execute tasks. Amazon Bedeck is serverless, alleviates infrastructure management needs, and seamlessly integrates with existing AWS services.
Built on the comprehensive suite of AWS managed and serverless services, including Amazon Bedrock FMs, Amazon Bedrock Knowledge Bases for RAG implementation, Amazon Bedrock Guardrails for content filtering, and Amazon DynamoDB for conversation management, the solution delivers a robust and scalable coding assistant without the overhead of infrastructure management. The result is a practical, user-friendly tool that can enhance the developer experience and provide a novel way for API exploration and fast solutioning of location and navigation experiences.
In this post, we describe the details of how this was accomplished.
Dataset
We used the following resources as part of this solution:
- Domain documentation – We used two publicly available resources: HERE Maps API for JavaScript Developer Guide and HERE Maps API for JavaScript API Reference. The Developer Guide offers conceptual explanations, and the API Reference provides detailed API function information.
- Sample examples – HERE provided 60 cases, each containing a user query, HTML/JavaScript code solution, and brief description. These examples span multiple categories, including geodata, markers, and geoshapes, and were divided into training and testing sets.
- Out-of-scope queries – HERE provided samples of queries beyond the HERE Maps API for JavaScript scope, which the large language model (LLM) should not respond to.
Solution overview
To develop the coding assistant, we designed and implemented a RAG workflow. Although standard LLMs can generate code, they often work with outdated knowledge and can’t adapt to the latest HERE Maps API for JavaScript changes or best practices. HERE Maps API for JavaScript documentation can significantly enhance coding assistants by providing accurate, up-to-date context. The storage of HERE Maps API for JavaScript documentation in a vector database allows the coding assistant to retrieve relevant snippets for user queries. This allows the LLM to ground its responses in official documentation rather than potentially outdated training data, leading to more accurate code suggestions.
The following diagram illustrates the overall architecture.

The solution architecture comprises four key modules:
- Follow-up question module – This module enables follow-up question answering by contextual conversation handling. Chat histories are stored in DynamoDB and retrieved when users pose new questions. If a chat history exists, it is combined with the new question. The LLM then processes it to reformulate follow-up questions into standalone queries for downstream processing. The module maintains context awareness while recognizing topic changes, preserving the original question when the new question deviates from the previous conversation context.
- Scope filtering and safeguard module – This module evaluates whether queries fall within the HERE Maps API for JavaScript scope and determines their feasibility. We applied Amazon Bedrock Guardrails and Anthropic’s Claude 3 Haiku on Amazon Bedrock to filter out-of-scope questions. With a short natural language description, Amazon Bedrock Guardrails helps define a set of out-of-scope topics to block for the coding assistant, for example topics about other HERE products. Amazon Bedrock Guardrails also helps filter harmful content containing topics such as hate speech, insults, sex, violence, and misconduct (including criminal activity), and helps protect against prompt attacks. This makes sure the coding assistant follows responsible AI policies. For in-scope queries, we employ Anthropic’s Claude 3 Haiku model to assess feasibility by analyzing both the user query and retrieved domain documents. We selected Anthropic’s Claude Haiku 3 for its optimal balance of performance and speed. The system generates standard responses for out-of-scope or infeasible queries, and viable questions proceed to response generation.
- Knowledge base module – This module uses Amazon Bedrock Knowledge Bases for document indexing and retrieval operations. Amazon Bedrock Knowledge Bases is a comprehensive managed service that simplifies the RAG process from end to end. It handles everything from data ingestion to indexing and retrieval and generation automatically, removing the complexity of building and maintaining custom integrations and managing data flows. For this coding assistant, we used Amazon Bedrock Knowledge Bases for document indexing and retrieval. The multiple options for document chunking, embedding generation, and retrieval methods offered by Amazon Bedrock Knowledge Bases make it highly adaptable and allow us to test and identify the optimal configuration. We created two separate indexes, one for each domain document. This dual-index approach makes sure content is retrieved from both documentation sources for response generation. The indexing process implements hierarchical chunking with the Cohere embedding English V3 model on Amazon Bedrock, and semantic retrieval is implemented for document retrieval.
- Response generation module – The response generation module processes in-scope and feasible queries using Anthropic’s Claude 3.5 Sonnet model on Amazon Bedrock. It combines user queries with retrieved documents to generate HTML code with embedded JavaScript code, capable of rendering interactive maps. Additionally, the module provides a concise description of the solution’s key points. We selected Anthropic’s Claude 3.5 Sonnet for its superior code generation capabilities.
Solution orchestration
Each module discussed in the previous section was decomposed into smaller sub-tasks. This allowed us to model the functionality and various decision points within the system as a Directed Acyclic Graph (DAG) using LangGraph. A DAG is a graph where nodes (vertices) are connected by directed edges (arrows) that represent relationships, and crucially, there are no cycles (loops) in the graph. A DAG allows the representation of dependencies with a guaranteed order, and it helps enable safe and efficient execution of tasks. LangGraph orchestration has several benefits, such as parallel task execution, code readability, and maintainability through state management and streaming support.
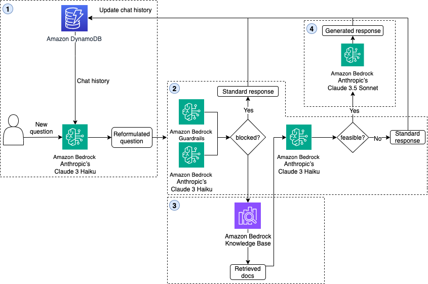
The following diagram illustrates the coding assistant workflow.

When a user submits a question, a workflow is invoked, starting at the Reformulate Question node. This node handles the implementation of the follow-up question module (Module 1). The Apply Guardrail, Retrieve Documents, and Review Question nodes run in parallel, using the reformulated input question. The Apply Guardrail node uses denied topics from Amazon Bedrock Guardrails to enforce boundaries and apply safeguards against harmful inputs, and the Review Question node filters out-of-scope inquiries using Anthropic’s Claude 3 Haiku (Module 2). The Retrieve Documents node retrieves relevant documents from the Amazon Bedrock knowledge base to provide the language model with necessary information (Module 3).
The outputs of the Apply Guardrail and Review Question nodes determine the next node invocation. If the input passes both checks, the Review Documents node assesses the question’s feasibility by analyzing if it can be answered with the retrieved documents (Module 2). If feasible, the Generate Response node answers the question and the code and description are streamed to the UI, allowing the user to start getting feedback from the system within seconds (Module 4). Otherwise, the Block Response node returns a predefined answer. Finally, the Update Chat History node persistently maintains the conversation history for future reference (Module 1).
This pipeline backs the code assistant chatbot capability, providing an efficient and user-friendly experience for developers seeking guidance on implementing the HERE Maps API for JavaScript. The following code and screenshot is an example of the model generated code and code rendered map for the query “How to open an infobubble when clicking on a marker?

Prompt engineering
To improve final code generation accuracy, we employed extensive prompt engineering for the response generation module. The final prompt incorporated the following components:
- Task breakdown with chain of thought – We decomposed the code generation task into sequential steps, providing structured guidance for the LLM to follow during response generation.
- Few-shot learning – We enhanced the prompt with three carefully selected training examples from question categories where the LLM initially underperformed. These examples included retrieved documents and expected responses, demonstrating the desired output format.
- Code template integration – In response to subject matter expert (SME) feedback regarding map interactivity issues, we incorporated a code template for generation. This template contains boilerplate code for HERE map initialization and setup, improving accuracy and providing consistent map interactivity in the generated code.
The following is the core structure of the prompt and the components discussed:
- Task Instructions
- Examples
- User Query
- Developer Guide Content
- API Reference Content
- Code Template
Evaluation
We manually evaluated the accuracy of code generation for each question in the test set. Our evaluation focused on two key criteria:
- Whether the generated code can render an interactive HERE map
- Whether the rendered map addresses the user’s query—for example, if the user requests a circle to be added, this will check whether the generated code successfully adds a circle to the map
Code samples that satisfied both criteria were classified as correct. In addition to accuracy, we also evaluated latency, including both overall latency and time to first token. Overall latency refers to the total time taken to generate the full response. To improve user experience and avoid having users wait without visible output, we employed response streaming. Time to first token measures how long it takes for the system to generate the first token of the response. The evaluation results, based on 20 samples from the testing dataset, are as follows:
- Code generation accuracy: 87.5%
- Overall latency: 23.5 seconds
- Time to first token: Under 8 seconds
The high accuracy makes sure that the code assistant generates correct code to answer the user’s question. The low overall latency and quick time to first token significantly reduces customer waiting time, enhancing the overall user experience.
Security considerations
Security is our top priority at AWS. For the scope of this post, we shared how we used Amazon Bedrock Guardrails to build responsible AI application. Safety and security is critical for every application. For in-depth guidance on AWS’s approach to secure and responsible AI development, refer to Securing generative AI and the AWS Whitepaper Navigating the security landscape of generative AI.
Possible improvements
The following two areas are worth exploring to improve overall system accuracy and improve the current mechanism for evaluating the LLM response:
- Improved automation evaluation – We recommend exploring automating the evaluation. For example, we can use an LLM-as-a-judge approach to compare ground truth and generated code, alongside automated map rendering checks using tools like Playwright. This combined strategy can offer a scalable, accurate, and efficient framework for evaluating the quality and functionality of LLM-generated map code.
- Prompt chaining with self-correction feedback – Future implementations could consider a pipeline to execute the generate code, interact with the map, and feed errors back into the LLM to improve accuracy. The trade-off is this feedback loop would increase the overall system latency.
Conclusion
The outcome of this solution is a fast, practical, user-friendly coding assistant that enhances the developer experience for the HERE Maps API for JavaScript. Through iterative evolution of a RAG approach and prompt engineering techniques, the team surpassed target accuracy and latency without relying on fine-tuning. This means the solution can be expanded to other HERE offerings beyond the HERE Maps API for JavaScript. Additionally, the LLMs backing the assistant can be upgraded as higher-performant FMs are made available on Amazon Bedrock.
Key highlights of the solution include the use of a map initialization code template in the prompt, a modular and maintainable architecture orchestrated by LangGraph, and response streaming capabilities that start displaying generated code in under 8 seconds. The careful selection and combination of language models, optimized for specific tasks, further contributed to the overall performance and cost-effectiveness of the solution.
Overall, the outcomes of this proof of concept were made possible through the partnership between the GenAIIC and HERE Technologies. The coding assistant has laid a solid foundation for HERE Technologies to significantly enhance developer productivity, accelerate API adoption, and drive growth in its developer landscape.
Explore how Amazon Bedrock makes it straightforward to build generative AI applications with model choice and features like Amazon Bedrock Knowledge Bases and Amazon Bedrock Guardrails. Get started with Amazon Bedrock Knowledge Bases to implement RAG-based solutions that can transform your developer experience and boost productivity.
About the Authors
Gan is an Applied Scientist on the AWS Generative AI Innovation and Delivery team. He is passionate about leveraging generative AI techniques to help customers solve real-world business problems.
Grace Lang is a Deep Learning Architect at the AWS Generative AI Innovation Center, where she designs and implements advanced AI solutions across industries. Driven by a passion for solving complex technical challenges, Grace partners with customers to develop innovative machine learning applications.
Julia Wagner is a Senior AI Strategist at AWS’s Generative AI Innovation Center. With her background in product management, she helps teams develop AI solutions focused on customer and business needs. Outside of work, she enjoys biking and mountain activities.
Jonas Neuman is an Engineering Manager at HERE Technologies, based in Berlin, Germany. He is passionate about building great customer-facing applications. Together with his team, Jonas delivers features that help customers sign up for HERE Services and SDKs, manage access, and monitor their usage.
Sibasankar is a Senior Solutions Architect at AWS in the Automotive and Manufacturing team. He is passionate about AI, data and security. In his free time, he loves spending time with his family and reading non-fiction books.
Jared Kramer is an Applied Science Manager at Amazon Web Services based in Seattle. Jared joined Amazon 11 years ago as an ML Science intern. After 6 years in Customer Service Technologies and 4 years in Sustainability Science and Innovation, he now leads of team of Applied Scientists and Deep Learning Architects in the Generative AI Innovation Center. Jared specializes in designing and delivering industry NLP applications and is on the Industry Track program committee for ACL and EMNLP.