AWS for Industries
Digital Transformation of Treasury Customer Servicing
According to one McKinsey Report, cash forecasting is cited among the most inefficient processes by small and large organizations alike. In turn, CFOs are seeking partners to help them navigate from reporting to predicting. Although corporate treasurers are challenged to achieve these efficiencies due to paper-based process (e.g., invoicing, wet signatures) and a lack of integration between treasury management systems and ERP systems, many have started looking at digitization of their treasury functions.
The shift toward digitization has also changed the expectations of corporate treasurer, where they don’t view their bank as a mere transaction execution platform. Rather they expect it to be a mechanism that helps manage their cash and liquidity needs efficiently. Corporate clients expect more streamlined and digitally enabled engagement model with their financial institution to eliminate inefficiencies that exists today in treasury customer servicing, such as long onboarding duration, excessive or duplicative documentation, etc.
Transforming the way banks service their treasury clients not only improve the customer experience, but also supports revenue generation through effective cash management, the potential to build and offer innovative products, as well as offer proactive recommendation to their clients. According to BCG research, digitization can reduce treasury operating costs by an average of 20% to 30%, and increase the average NII contribution by 10% to 15%. A recent IDC study predicts that by 2025, 50% of corporate banks will offer treasury-as-a-service to corporate customers. Therefore, bank treasury functions must start to evaluate how to transform treasury operations to better manage cash while improving the corporate client experience.
Approaches to treasury services digitization
Advancements in data analytics, process automation, and machine learning (ML) allow for banks to rethink their cash management and treasury service models. In addition, they can provide better experiences and insights to corporate clients that support their business strategy. Banks are exploring approaches and solutions that can provide detailed and timely views of cash inflows and outflows, account receivables and payables, and digitization of their customer acquisition and retention process.
The digitization of treasury services can yield significant benefits, delivering annual profits of $100M to $350M in each of the top 20 banks in NA, Europe, and APAC according to BCG’s research and benchmarking data. However, many institutions take a gradual build approach toward transformation. Furthermore, banks are initially targeting efficiencies and improvements in corporate clients servicing, as well as least cost routing, before shifting to innovative product builds and optimized client transactions.
Our customers have focused on the following areas to modernize their treasury services:
Customer onboarding and service – Corporate clients today expect to interact with their financial institutions through the channels of their choice. According to a Global Treasurer survey, “Apps are a critical part of treasury’s shift into mobile banking as 67% of treasury and corporate finance professionals said mobile banking services are of particular interest to them in a recent survey”. To meet this need, banks have enabled self-service portals, mobile application, and 24×7 access to relationship managers through chat messenger, with the flexibility to connect in person when needed. Additionally, in response to the pandemic, banks started to do away with the need for wet signatures on documents for onboarding.
Our AWS customers have leveraged services, such as Amazon Connect, Amazon Lex, and Amazon Pinpoint, that offers a scalable and agile platform to assist customers with onboarding, as well as ongoing support via their preferred channel. Where documents can’t be completely eliminated, our customers leverage Amazon Textract for document processing. This enables the processing of scanned and hand-written documents, thereby minimizing manual intervention while optimizing cost. Additionally, this has allowed our banking customers to better understand corporate client needs as they securely interact and gather data through various channels, as well as meet their needs regardless of where they are in their journey.
Customer data insights – Banks have a unique opportunity to make a personalized pricing and product optimization recommendation to their clients. This is provided that they have mechanisms for having a centralized view of data from their ERP and treasury systems along with client ERP and treasury systems. This provides banks with a 360 degree view of their corporate clients, and the ability to offer real-time view for clients to view payments in flight as opposed to realized through their supply chain. Corporate treasurers are demanding close to real-time view of transaction data for them to better forecast cash and modify payment terms if needed.
Many AWS customers have harnessed data and storage technologies, such as Amazon Glue, Amazon EMR, and Amazon Simple Storage Service (Amazon S3), when creating data lakes. They have also used open API based integration to collect, ingest, and store data from multiple ERP and treasury systems. AWS customers have been able to derive insights out of data lakes by running advanced analytics using services such as Amazon Sagemaker and Amazon QuickSight. Furthermore, they’ve built personalized product offerings for their client, thereby optimizing payment routing by recommending least cost vs faster routing when applicable.
Shifting to treasury-as-a-service models
As banks look to modernize their treasury services, they do so in a way that gives them the flexibility to provide value added services around innovation to the customers. Rather than undergo this journey alone, some banks have adopted a collaborative ecosystem approach, comprising fintechs and other software providers so as to provide a richer customer experience to their clients. This allows for the bundling of bank services with technology. Other banks have gone further, exposing APIs via developer portals to enable corporates and fintechs alike to build integrated solutions that meet their niche requirements.
Using a cloud-based ecosystem approach allows banks to offer not only core treasury services such as transaction banking, payments, invoice processing, etc., but also other value-added ancillary services such as Expense and Cost Management, Real Time Payments, and Payroll taxes. This is all done using fintech partnership to truly offer treasury-as-a-service to large and SMB corporate clients.
Treasury modernization with Customer Data Insights on AWS

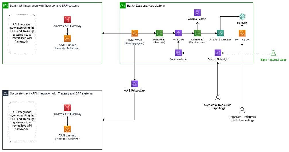
Corporate client – API Integration – Corporates are building abstraction layers with APIs on top of their existing ERP and treasury systems. This lets them integrate their platforms with their banks so that the bank treasury can offer value added services beyond financing as they derive insights from customer and payments data.
Bank – API Integration – Banks are integrating the customers’ ERP and treasury solutions with its own solutions. Furthermore, they’re offering additional insights to customers based on this data, such as the ability for the corporate treasury to predict cashflows more accurately and accordingly optimize payment inflows and outflows.
Bank – Data analytics platform – The integration between the bank and the customers’ ERP and Treasury systems are done via APIs. The bank stores all of the data in a data lake, and performs ETL functionality using Amazon Glue. They offer dashboards where customers and internal sales teams can ask questions and receive answers in real-time using Amazon QuickSight. With the additional data from the customers, they can provide more accurate forecasting services using Amazon Sagemaker.
Integration – AWS PrivateLink – Customers and Banks integrate with each other securely over Amazon’s private network using AWS PrivateLink without exposing the traffic to the public internet.