AWS Compute Blog
Building a serverless distributed application using a saga orchestration pattern
This post is written by Anitha Deenadayalan, Developer Specialist SA, DevAx (Developer Acceleration).
This post shows how to use the saga design pattern to preserve data integrity in distributed transactions across multiple services. In a distributed transaction, multiple services can be called before a transaction is completed. When the services store data in different data stores, it can be challenging to maintain data consistency across these data stores.
To maintain consistency in a transaction, relational databases provide two-phase commit (2PC). This consists of a prepare phase and a commit phase. In the prepare phase, the coordinating process requests the transaction’s participating processes (participants) to promise to commit or rollback the transaction. In the commit phase, the coordinating process requests the participants to commit the transaction. If the participants cannot agree to commit in the prepare phase, then the transaction is rolled back.
In distributed systems architected with microservices, two-phase commit is not an option as the transaction is distributed across various databases. In this case, one solution is to use the saga pattern.
A saga consists of a sequence of local transactions. Each local transaction in saga updates the database and triggers the next local transaction. If a transaction fails, then the saga runs compensating transactions to revert the database changes made by the preceding transactions.
There are two types of implementations for the saga pattern: choreography and orchestration.
Saga choreography
The saga choreography pattern depends on the events emitted by the microservices. The saga participants (microservices) subscribe to the events and they act based on the event triggers. For example, the order service in the following diagram emits an OrderPlaced event. The inventory service subscribes to that event and updates the inventory when the OrderPlaced event is emitted. Similarly the participant services act based on the context of the emitted event.
Saga orchestration
The saga orchestration pattern has a central coordinator called orchestrator. The saga orchestrator manages and coordinates the entire transaction lifecycle. It is aware of the series of steps to be performed to complete the transaction. To run a step, it sends a message to the participant microservice to perform the operation. The participant microservice completes the operation and sends a message to the orchestrator. Based on the received message, the orchestrator decides which microservice to run next in the transaction:
You can use AWS Step Functions to implement the saga orchestration when the transaction is distributed across multiple databases.
Overview
This example uses a Step Functions workflow to implement the saga orchestration pattern, using the following architecture:
When a customer calls the API, the invocation occurs, and pre-processing occurs in the Lambda function. The function starts the Step Functions workflow to start processing the distributed transaction.
The Step Functions workflow calls the individual services for order placement, inventory update, and payment processing to complete the transaction. It sends an event notification for further processing. The Step Functions workflow acts as the orchestrator to coordinate the transactions. If there is any error in the workflow, the orchestrator runs the compensatory transactions to ensure that the data integrity is maintained across various services.
When pre-processing is not required, you can also trigger the Step Functions workflow directly from API Gateway without the Lambda function.
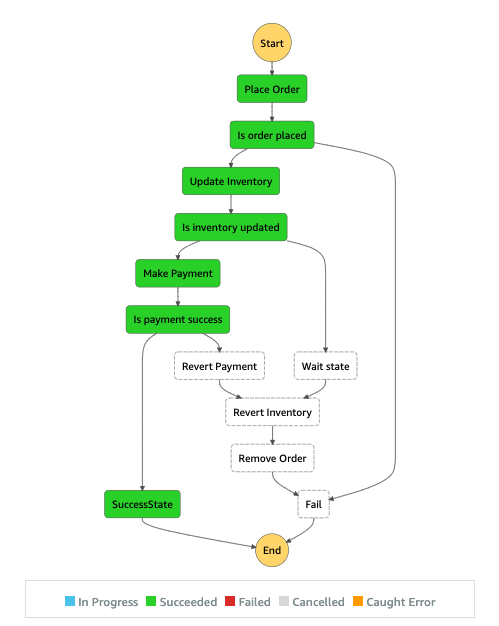
The Step Functions workflow
The following diagram shows the steps that are run inside the Step Functions workflow. The green boxes show the steps that are run successfully. The order is placed, inventory is updated, and payment is processed before a Success state is returned to the caller.
The orange boxes indicate the compensatory transactions that are run when any one of the steps in the workflow fails. If the workflow fails at the Update inventory step, then the orchestrator calls the Revert inventory and Remove order steps before returning a Fail state to the caller. These compensatory transactions ensure that the data integrity is maintained. The inventory reverts to original levels and the order is reverted back.
This preceding workflow is an example of a distributed transaction. The transaction data is stored across different databases and each service writes to its own database.
Prerequisites
For this walkthrough, you need:
- An AWS account
- An AWS user with AdministratorAccess (see the instructions on the AWS Identity and Access Management (IAM) console)
- Access to the following AWS services: Amazon API Gateway, AWS Lambda, AWS Step Functions, and Amazon DynamoDB.
- Node.js installed
- .NET Core 3.1 SDK installed
- JetBrains Rider or Microsoft Visual Studio 2017 or later (or Visual Studio Code)
- Postman to make the API call
Setting up the environment
For this walkthrough, use the AWS CDK code in the GitHub Repository to create the AWS resources. These include IAM roles, REST API using API Gateway, DynamoDB tables, the Step Functions workflow and Lambda functions.
- You need an AWS access key ID and secret access key for configuring the AWS Command Line Interface (AWS CLI). To learn more about configuring the AWS CLI, follow these instructions.
- Clone the repo:
git clone https://github.com/aws-samples/saga-orchestration-netcore-blog - After cloning, this is the directory structure:

- The Lambda functions in the saga-orchestration directory must be packaged and copied to the
cdk-saga-orchestration\lambdasdirectory before deployment. Run these commands to process the PlaceOrderLambda function:cd PlaceOrderLambda/src/PlaceOrderLambda dotnet lambda package cp bin/Release/netcoreapp3.1/PlaceOrderLambda.zip ../../../../cdk-saga-orchestration/lambdas - Repeat the same commands for all the Lambda functions in the saga-orchestration directory.
- Build the CDK code before deploying to the console:
cd cdk-saga-orchestration/src/CdkSagaOrchestration dotnet build - Install the aws-cdk package:
npm install -g aws-cdk - The
cdk synthcommand causes the resources defined in the application to be translated into an AWS CloudFormation template. The cdk deploy command deploys the stacks into your AWS account. Run:cd cdk-saga-orchestration cdk synth cdk deploy - CDK deploys the environment to AWS. You can monitor the progress using the CloudFormation console. The stack name is CdkSagaOrchestrationStack:

The Step Functions configuration
The CDK creates the Step Functions workflow, DistributedTransactionOrchestrator. The following snippet defines the workflow with AWS CDK for .NET:
var stepDefinition = placeOrderTask
.Next(new Choice(this, "Is order placed")
.When(Condition.StringEquals("$.Status", "ORDER_PLACED"), updateInventoryTask
.Next(new Choice(this, "Is inventory updated")
.When(Condition.StringEquals("$.Status", "INVENTORY_UPDATED"),
makePaymentTask.Next(new Choice(this, "Is payment success")
.When(Condition.StringEquals("$.Status", "PAYMENT_COMPLETED"), successState)
.When(Condition.StringEquals("$.Status", "ERROR"), revertPaymentTask)))
.When(Condition.StringEquals("$.Status", "ERROR"), waitState)))
.When(Condition.StringEquals("$.Status", "ERROR"), failState));
Compare the states language definition for the state machine with the definition above. Also observe the inputs and outputs for each step and how the conditions have been configured. The steps with type Task call a Lambda function for the processing. The steps with type Choice are decision-making steps that define the workflow.
Setting up the DynamoDB table
The Orders and Inventory DynamoDB tables are created using AWS CDK. The following snippet creates a DynamoDB table with AWS CDK for .NET:
var inventoryTable = new Table(this, "Inventory", new TableProps
{
TableName = "Inventory",
PartitionKey = new Attribute
{
Name = "ItemId",
Type = AttributeType.STRING
},
RemovalPolicy = RemovalPolicy.DESTROY
});
- Open the DynamoDB console and select the Inventory table.
- Choose Create Item.
- Select Text, paste the following contents, then choose Save.
{ "ItemId": "ITEM001", "ItemName": "Soap", "ItemsInStock": 1000, "ItemStatus": "" } - Create two more items in the Inventory table:
{ "ItemId": "ITEM002", "ItemName": "Shampoo", "ItemsInStock": 500, "ItemStatus": "" } { "ItemId": "ITEM003", "ItemName": "Toothpaste", "ItemsInStock": 2000, "ItemStatus": "" }
The Lambda functions UpdateInventoryLambda and RevertInventoryLambda increment and decrement the ItemsInStock attribute value. The Lambda functions PlaceOrderLambda and UpdateOrderLambda insert and delete items in the Orders table. These are invoked by the saga orchestration workflow.
Triggering the saga orchestration workflow
The API Gateway endpoint, SagaOrchestratorAPI, is created using AWS CDK. To invoke the endpoint:
- From the API Gateway service page, select the SagaOrchestratorAPI:

- Select Stages in the left menu panel:

- Select the prod stage and copy the Invoke URL:
- From Postman, open a new tab. Select POST in the dropdown and enter the copied URL in the textbox. Move to the Headers tab and add a new header with the key ‘Content-Type’ and value as ‘application/json’:

- In the Body tab, enter the following input and choose Send.
{ "ItemId": "ITEM001", "CustomerId": "ABC/002", "MessageId": "", "FailAtStage": "None" } - You see the output:

- Open the Step Functions console and view the execution. The graph inspector shows that the execution has completed successfully.

- Check the items in the DynamoDB tables, Orders & Inventory. You can see an item in the Orders table indicating that an order is placed. The ItemsInStock in the Inventory table has been deducted.

- To simulate the failure workflow in the saga orchestrator, send the following JSON as body in the Postman call. The FailAtStage parameter injects the failure in the workflow. Select Send in Postman after updating the Body:
{ "ItemId": "ITEM002", "CustomerId": "DEF/002", "MessageId": "", "FailAtStage": "UpdateInventory" } - Open the Step Functions console to see the execution.
- While the function waits in the wait state, look at the items in the DynamoDB tables. A new item is added to the Orders table and the stock for Shampoo is deducted in the Inventory table.

- Once the wait completes, the compensatory transaction steps are run:

- In the graph inspector, select the Update Inventory step. On the right pane, click on the Step output tab. The status is ERROR, which changes the control flow to run the compensatory transactions.

- Look at the items in the DynamoDB table again. The data is now back to a consistent state, as the compensatory transactions have run to preserve data integrity:

The Step Functions workflow implements the saga orchestration pattern. It performs the coordination across distributed services and runs the transactions. It also performs compensatory transactions to preserve the data integrity.
Cleaning up
To avoid incurring additional charges, clean up all the resources that have been created. Run the following command from a terminal window. This deletes all the resources that were created as part of this example.
cdk destroy
Conclusion
This post showed how to implement the saga orchestration pattern using API Gateway, Step Functions, Lambda, DynamoDB, and .NET Core 3.1. This can help maintain data integrity in distributed transactions across multiple services. Step Functions makes it easier to implement the orchestration in the saga pattern.
To learn more about developing microservices on AWS, refer to the whitepaper on microservices. To learn more about the features, refer to the AWS CDK Features page.





