AWS Business Intelligence Blog
Automate and accelerate your Amazon QuickSight asset deployments using the new APIs
![]() |
All your trusted BI capabilities of Amazon QuickSight now come with powerful new AI features that integrate chat agents, deep research, and automation in one seamless experience with Amazon Quick Suite! Learn more » |
Business intelligence (BI) and IT operations (BIOps) teams often need to automate and accelerate the deployment of BI assets to ensure business continuity. We heard that you wanted an automated and scalable way to deploy, back up, and replicate Amazon QuickSight assets at scale so that BIOps teams within your organization can work in an agile manner.
Today, we are releasing six new QuickSight APIs to allow programmatic access to export and import QuickSight assets—dashboards, analyses, datasets including ingestion schedules, data sources, themes, and VPC configurations—across accounts and environments. These new APIs allow you to interact with a collection of assets in a lift-and-shift manner for deployment across QuickSight accounts, enable backup and restore, and support replication so you can automate workflows and achieve your desired infrastructure setup. These new capabilities bring greater agility to your BIOps teams, allowing you to automate and seamlessly integrate QuickSight assets into existing infrastructure.
Prior to this launch, you needed to have an in-depth understanding of QuickSight asset relationships and couldn’t deploy, back up, or replicate at scale in an automated manner. In this post, we cover the capabilities of the new APIs in detail and go over common use cases.
Export APIs
You can use the following APIs to initiate, track, and describe the export jobs that produce the bundle files from the source account. A bundle file is a zip file (with the .qs extension) that contains assets specified by the caller, and optionally all dependencies of the assets. The APIs are as follows:
- StartAssetBundleExportJob – Use this asynchronous API to export an asset bundle file.
- DescribeAssetBundleExportJob – Use this synchronous API to get the status of your export job. When successful, this API call response will have a presigned URL to fetch the asset bundle.
- ListAssetBundleExportJobs – Use this synchronous API to list past export jobs. The list will contain both finished and running jobs from the past 15 days.
Import APIs
These APIs initiate, track, and describe the import jobs that take the bundle file as input and create or update assets in the destination account:
- StartAssetBundleImportJob – Use this asynchronous API to start an import of an asset bundle file.
- DescribeAssetBundleImportJob – Use this synchronous API to get the status of your import job.
- ListAssetBundleImportJobs – Use this synchronous API to list past import jobs. The list will contain both finished and running jobs from the past 15 days.
Supported assets
You can export and import the following assets with these APIs:
- Analyses
- Dashboards
- Data sources
- Datasets including scheduled and incremental refreshes
- Themes
- VPC connections
Asset bundle output format
The output of the export job is a single zip file with the .qs extension. This zip file contains a separate folder for each asset type. Each folder contains a single JSON file for each asset with the resourceId as the file name. This folder structure makes it easy to commit the contents into a version control system like Git, so you can get the benefits of a complete version history.
The Asset-bundle API can also export QuickSight assets as AWS CloudFormation templates, one of the most popular infrastructure as code (IaC) frameworks. It makes it easy to manage your QuickSight assets at scale and automate your deployments. AWS CloudFormation also has built-in transaction and rollback capabilities, ensuring that all your environments are consistent and your assets are deployed correctly every time. Finally, you can use the CloudFormation templates to recreate your QuickSight resources in case of a disaster.
Permissions required
These APIs are available to users with AWS Identity and Access Management (IAM) permissions to run these APIs. The following IAM policy allows an IAM user to get access to these APIs:
Use case overview
Let’s consider a fictional company, AnyCompany, which owns healthcare facilities across the globe. They have set up a development QuickSight account for authors to create and update QuickSight assets and a separate production account. In some cases due, to data residency regulation, they have to maintain the same assets across multiple Regions. AnyCompany is scaling their business and they want to automate deployment within and across multiple QuickSight accounts and back up QuickSight assets on a schedule.
AnyCompany has the following key deployment and backup requirements:
- Deployment – Deploy QuickSight assets across Regions and multiple accounts:
- Deployment to the production account – AnyCompany wants to automate the deployment of QuickSight assets from their development to their production account.
- Deployment to different Regions in the same account – AnyCompany’s central IT team needs to deploy dashboards and datasets across various Regions to meet data residency requirements.
- Deployment to multiple accounts in different Regions – To meet their end customer requirements of separate QuickSight accounts, AnyCompany needs to deploy the dashboards and datasets across multiple accounts.
- Deployment in the same account and same Region – AnyCompany consolidates all non-production environment into one QuickSight account. However, there has to be different dashboards and datasets for each non-production environment, such as development and testing.
- Backup and restore – As AnyCompany rolls out critical dashboards for business, it needs to ensure high availability of the dashboards. As part of their strategy, AnyCompany wants to maintain a backup of assets to restore in case of disasters.
- Deployment history – As part of the governed process, AnyCompany’s central IT team needs to have a history of deployments in each environment.
In the following sections, we discuss how to meet these requirements.
Deploy to a production account
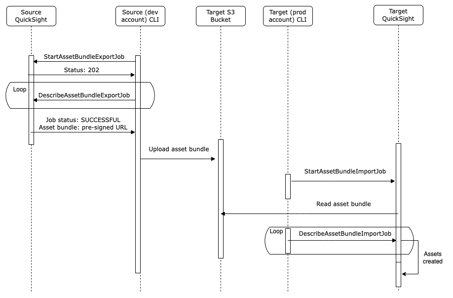
The following figure shows the sequence of steps in the deployment process through the new asset deployment APIs.

For deployments, the import job API provides the capability to pass data source configurations to point to the respective test or production instances of data sources. In the preceding sequence flow, we use the AWS Command Line Interface (AWS CLI) to showcase the capability, but you can invoke the APIs through your automation pipeline using AWS SDKs.
For this use case, AnyCompany used Amazon Simple Storage Service (Amazon S3) to store their asset bundles..
On the development QuickSight account, complete the following steps:
- Use the
StartAssetBundleExportJobAPI to export the dashboard and its dependencies. - Place the output asset bundle in an S3 bucket in the production account.
On the production QuickSight account, complete the following steps:
- Use the
StartAssetBundleImportJobAPI with the asset bundle in Amazon S3 as the source, overriding the data source details. - Run the import job.
The following code shows their StartAssetBundleExportJob API call to export the dashboard and its dependencies:
The following code is for the DescribeAssetBundleExportJob API:
The output of the DescribeAssetBundleExportJob API call contains the presigned URL, which you use to download your respective assets and subsequently upload them to a dedicated S3 bucket in the target account.

The import job (StartAssetBundleImportJob) is initiated in the target account using S3Uri as one of the input parameters. You can also change the data source configuration while initiating the job. In the following example, the S3 manifest file location for the S3 data source is overridden:
DescribeAssetBundleImportJob lets you to monitor the status of the import job:
The following screenshot shows the response.

Deploy to different Regions in the different accounts
To comply with data residency regulations, data can’t be moved outside a Region in certain countries. Therefore, the dashboards have to be deployed in each of these Regions. QuickSight provides the option to pass an asset bundle extracted from the source environment as a base64 encoded string for the import job (StartAssetBundleImportJob):
Deploy within a single account in the same Region
When using a centralized account approach for all the lower environments, AnyCompany wanted to have the same dashboards within a single Region to be able to connect with different data sources. To achieve this, they added an optional override parameter ResourceIdOverrideConfiguration in the import job (StartAssetBundleImportJob) to create a unique ID for each environment:
Backup and version control
AnyCompany deploys business-critical dashboards, and it’s important for them to have proper backup and version control processes. They run scheduled export jobs at regular intervals along with asset deployments. Additionally, they use asset bundle APIs to meet their version control requirements.
The following screenshot shows the content of a sample bundle.

Deployment history
AnyCompany needs to track the deployment history of all the assets in all environments. They achieved this goal by using the ListAssetBundleExportJobs and ListAssetBundleImportJobs APIs to fetch the deployment history in a given account.
The following code is for ListAssetBundleExportJobs:

The following code is for ListAssetBundleImportJobs:

Conclusion
Asset bundle APIs provide methods for automation and acceleration in the deployment process across multiple environments. This post illustrated various use cases where you can apply these APIs for automation and scale. For more information, refer to Amazon QuickSight and What’s New in the Amazon QuickSight User Guide.
If you have any questions or feedback, please leave a comment. For additional discussions and help getting answers to your questions, check out the QuickSight Community.
Join the Quicksight Community to ask, answer and learn with others and explore additional resources.
About the authors
Vetri Natarajan is a Specialist Solutions Architect for Amazon QuickSight. Vetri has 15 years of experience implementing enterprise business intelligence (BI) solutions and greenfield data products. Vetri specializes in integration of BI solutions with business applications and enable data-driven decisions.
Zhao Pan is a software development manager for Amazon QuickSight. He is working to provide a delightful developer experience to our customers to automate and streamline their BI operations. He has 20 years of software development experience in various tech stacks. Prior to QuickSight he was a people and technical leader at ADP building a next-gen platform for human capital management. When he is not at his desk, he can usually be found in his garage building one contraption or another.
Mayank Agarwal is a product manager for Amazon QuickSight, AWS’ cloud-native, fully managed BI service. He focuses on embedded analytics and developer experience. He started his career as an embedded software engineer developing handheld devices. Prior to QuickSight he was leading engineering teams at Credence ID, developing custom mobile embedded device and web solutions using AWS services that make biometric enrollment and identification fast, intuitive, and cost-effective for Government sector, healthcare and transaction security applications.
