Amazon Web Services ブログ
Tag: AWS Distro
【開催報告 & 資料公開】AWS 春の Observability 祭り 2024
こんにちは。ソリューションアーキテクト (以下 SA) の高野です。 2024 年 4 月 25 日に「A […]
Amazon EKS で Container Insights が送信するメトリクスをカスタマイズし、コストを削減する
この記事では、Amazon EKS クラスターにおいて、AWS Distro for OpenTelemetry (ADOT) Collector の Container Insights receiver で収集したメトリクスをカスタマイズすることで、Amazon CloudWatch Container Insights に関連するコストを削減する方法を紹介します。ここでは Amazon EKS クラスターに ADOT Collector を設定する方法を紹介しますが、紹介するアプローチによるメトリクスのカスタマイズは Amazon ECS の場合にも適用可能です。
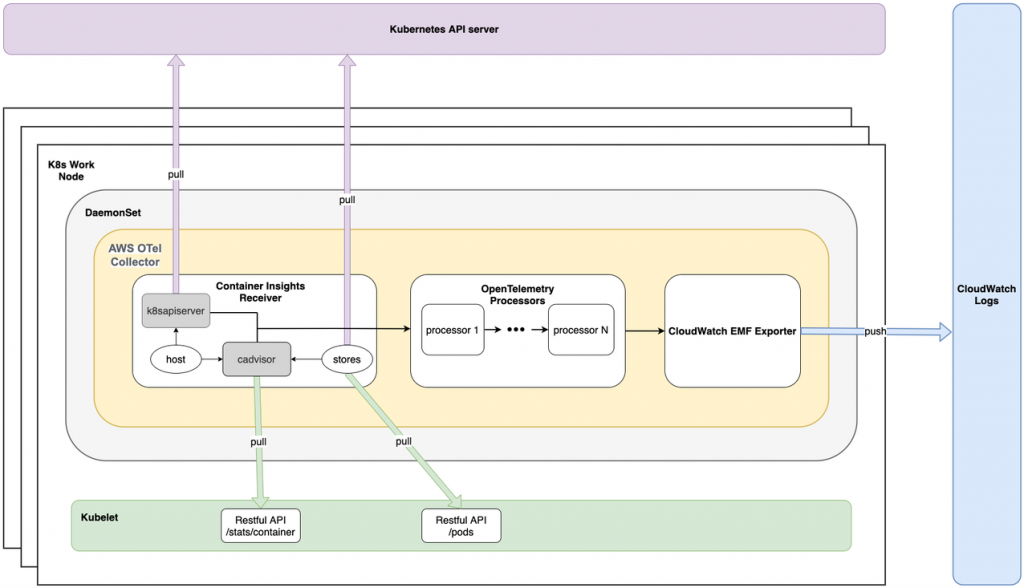
Amazon EKS の Container Insights は AWS Distro for OpenTelemetry Collector をサポートします
この記事は Container Insights for Amazon EKS Support AWS Dis […]
Amazon ECS と Amazon EKS での AWS Distro for Open Telemetry と CloudWatch Container Insights の Prometheus サポートのご紹介
この記事は Introducing CloudWatch Container Insights Prometh […]


