Amazon Web Services ブログ
Category: SAP on AWS
SAP HANAを使用したAWSデータレイクに対するフェデレーテッドクエリの実行
この記事は、Amazon Web Services (AWS)でソリューション アーキテクトを務めるHarpr […]
SAP HANAワークロードの非本稼働環境における小さいサイズのX1eインスタンス
この記事は、Amazon Web Services (AWS)でSAP Solutions Architect […]
SAP関連サービスやソリューションを提供するAPNパートナーへの連絡方法
AWS Partner Network (APN)は、Amazon Web Services (AWS)のグロ […]
Piksel RetailによるAWS上のSAP Hybris Commerceのホスティング
Piksel Retailのジェネラルマネージャーを務めるJonathan Kirby、同じくPiksel R […]
SAP HANA on AWSクイックスタートを更新し、シングルノード構成のマルチAZ配置をサポート
SAP HANA on AWSクイックスタートのメジャーアップデートをリリースできたことを嬉しく思います。今回 […]
双方向の扉を活用した、AWS上のミッションクリティカルなSAPシステムの変革
この記事は、Amazon Web Services (AWS)で戦略的ISVパートナーのGMを務めるBas K […]
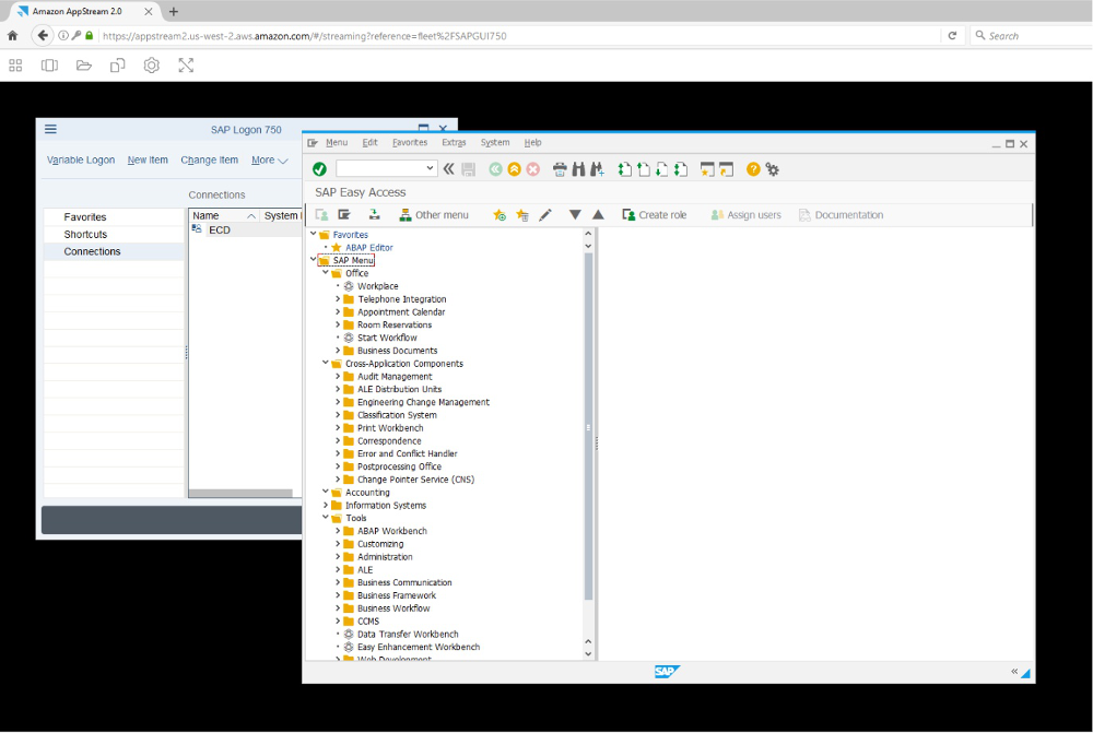
Amazon AppStream 2.0を使ったSAP GUIの展開
多くのお客様が、AWS上でSAP環境をより速く、より安全に、よりコスト効率よく稼働することで、デジタル変革を加 […]
SAP on AWS – 過去、現在、そして未来
私の多くのAWSの同僚がSAPPHIRE NOWの準備を進めていますが、AWSをSAP製品にとって最適な基盤と […]
インフラストラクチャを超えて: スタートアップのスピードでビジネス変革に取り組む方法
Steven JonesはAmazon Web Services (AWS)のテクノロジーディレクターで、KK […]
Amazon API Gatewayを使用したSAP用APIのデプロイ
この記事は、Amazon Web Services (AWS)のSAPデジタルコンサルタント、KK Ramam […]









