AWS Web3 Blog

Implement a USDC bridge on AWS

Stablecoins offer significant advantages in the crypto space. They provide price stability and can serve as a reliable medium of exchange, store of value, or bridge between the fiat and crypto ecosystems. The ability to transfer stablecoins across multiple blockchains further enhances their utility by improving cross-chain interoperability and letting users take advantage of the strengths of different networks.

Circle is a financial platform that offers regulated stablecoins, tokenized funds, developer services, and liquidity services to help businesses deliver the future of finance across multiple blockchains. Circle is widely known for its prominent dollar stablecoin, USDC.

With Circle’s recent release of its interoperability service, CCTP (Cross-Chain Transfer Protocol) V2, we wanted to explore how USDC could be transferred between multiple chains using a serverless architecture on AWS.

In this post, we describe and deploy such an architecture. We focus on the backend components, using the Quickstart: Cross-Chain USDC Transfer from the Circle developer documentation as a reference. We illustrate how to use serverless AWS services such as AWS Lambda and AWS Step Functions to implement onchain workflows.

This solution is particularly valuable for businesses building multi-chain DeFi platforms, NFT marketplaces, or cross-border payment systems. By using AWS serverless services, developers can reduce infrastructure complexity, speed up integration of cross-chain transfers, and maintain high availability and scalability with minimal operational overhead.

Solution overview

The high-level architecture of the solution is shown in the following diagram.

The workflow is implemented as a Step Functions state machine that orchestrates the execution of multiple Lambda functions. These Lambda functions interact with the source and target networks, the Circle Attestation Service (which observes and verifies the burn activity on the source chain), and use AWS Secrets Manager to store the private keys of the account from which we want to transfer USDC.

Step Functions offers several benefits, including built-in error handling and timeouts, direct integration with AWS services, built-in state management and workflow progress tracking, and real-time and auditable workflow execution history.

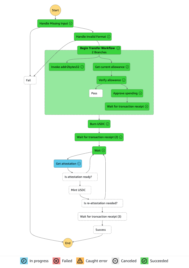
The following figure illustrates the state machine workflow for a CCTP V2 Fast Transfer.

The workflow implements the required steps for using CCTP V2 (for a thorough understanding of these steps, refer to the CCTP developer documentation):

  1. Validate the input variables.
  2. Generate a bytes32 representation of the address where the USDC are to be sent.
  3. Approve the spending of the required amount of USDC on the TokenMessengerV2 smart contract.
  4. Burn USDC on the source network using the TokenMessengerV2 smart contract.
  5. Retrieve a message and attestation from the Circle Attestation Service.
  6. Mint USDC on the target network using the MessageTransmitterV2 smart contract (getting a new attestation if required).

At the time of writing, CCTP V2 supports Ethereum, Avalanche, Base, Linea, and Arbitrum networks. We therefore focus the implementation on EVM-compatible blockchains.

The workflow is implemented on test networks using endpoints from Public Node. For production use, the following should be considered (at the minimum):

  • The management of the private keys should be given additional considerations. Refer to How to sign Ethereum EIP-1559 transactions using AWS KMS to learn how additional AWS security services such as AWS Key Management Service (AWS KMS) can improve your security posture. Multi-party authorization can also be implemented for higher-value transfers.
  • You might want to run your own nodes. You can refer to AWS Blockchain Node Runners for node deployment blueprints and to the AWS Nitro Enclaves for running Ethereum validators blog post series for detailed instructions on how to sign transactions inside a Nitro enclave.
  • You should attach the Lambda functions to a VPC. Refer to Giving Lambda functions access to resources in an Amazon VPC for more details.
  • For each step of the workflow, you should review all possible types of failure and confirm how you want to handle them. For example, the uptime and availability of the CCTP service are designed to be similar to how the existing minting services operate today, but you should still define how to handle delayed transactions or temporary unavailability of the Attestation Service.

The solution can also be integrated into a wider decentralized application. For example, you can use Amazon Simple Notification Service (Amazon SNS) to send notifications to end-users, and use Amazon EventBridge to trigger additional post-transfer actions.

To deploy this solution, we use the following AWS CloudFormation template. The template requires a private key as input parameter, so we generate one before deploying the template. We then test an actual USDC transfer from Ethereum to Base.

Prerequisites

To implement this solution, you should have an AWS account with the appropriate permissions.

Create a private key

There are many different ways to generate a private key. For this post, we use the Python Web3 library from AWS CloudShell. To generate a private key and associated address, connect to CloudShell and run the following command:

pip install web3 && \
python -c "from web3 import Web3; w3 = Web3(); acc = w3.eth.account.create(); print(f'PRIVATE_KEY={acc._private_key.hex()}; ADDRESS={acc.address}')"

Execute the output of the previous command to record the PRIVATE_KEY and ADDRESS.

Deploy the CloudFormation template

From the same CloudShell session, run the following command to deploy the CloudFormation template:

aws cloudformation create-stack --region us-east-1 --stack-name 'USDC-Bridge' --template-url 'https://aws-blogs-artifacts-public.s3.us-east-1.amazonaws.com/artifacts/WEB3-2/USDC-Bridge-CloudFormation-Template.yml' --capabilities CAPABILITY_NAMED_IAM --parameters ParameterKey=PRIVATEKEY,ParameterValue=$PRIVATE_KEY

Test the solution

To be able to transfer USDC from one network to the other, you need native tokens (ETH for Ethereum, for example) from the source and target networks (so you can pay for the gas fees) and USDC on the source network (so you have USDC to transfer in the first place). Because we deployed the solution for testnets, those can be obtained from faucets. The following is a non-exhaustive list of faucets you may want to use:

In this section, we illustrate how we transferred USDC from Ethereum to Base, but you can experiment with other networks.To execute the Step Functions state machine, we can prepare the following input parameters:

{
  "source_address": "<replace_with_public_address_from_previous_step>",
  "target_address": "<replace_with_public_address_from_previous_step>",
  "amount": 10000,
  "max_fee": 100,
  "source_domain": "0",
  "target_domain": "6"
}

We use the same source and target addresses, but you can use a different target address. Additionally, this solution is using Fast Transfer (for more details on Fast Transfers, refer to CCTP product fee schedule).

To execute the Step Functions state machine, complete the following steps:

  1. On the Step Functions console, select the USDC_Bridge state machine.
  2. Choose Start execution.
  3. Insert the JSON document you previously prepared.
  4. Choose Start execution.

If all goes well, you should see the different steps of the state machine being successfully executed until the end of the CCTP V2 Fast Transfer workflow.

If something goes wrong, you will be able to visually identify at which step the issue occurred, inspect the input and output of the step, and review the logs of the Lambda functions. Step Functions also provides the ability to resume the execution of the workflow after an initial failure, and integrates with Amazon CloudWatch for enhanced observability and alerting.

After the workflow is successfully executed, you can confirm that USDC has been successfully transferred, and review the smart contracts executions using block explorers. In particular, you can note the transaction hash from the output of the Mint USDC step, and confirm that the logs of this transaction indicate that new USDC have been minted, as shown in the following screenshot.

Clean up

From CloudShell, run the following command to clean up your resources:

aws cloudformation delete-stack --stack-name 'USDC-Bridge'

Conclusion

In this post, we showed you how you can use CCTP V2, Lambda, Step Functions, and Secrets Manager to implement a serverless solution to transfer USDC on the backend of onchain applications. You can expand this solution and integrate it into a wider set of AWS tools and services, making it an ideal platform for running onchain workloads. We encourage you to experiment on your own and share your feedback.


About the authors

Corey Cooper

Corey Cooper

Corey is a developer at Circle who loves basketball and is a lifelong Lakers fan from Atlanta, with a career spent building enterprise and payment technology. With over 15 years of experience as a solutions engineer, he brings a mix of technical depth, business insight, and hands-on leadership to product launches, go-lives, and scalable platform builds.

Guillaume Goutaudier

Guillaume Goutaudier

Guillaume is a Sr Enterprise Architect at AWS. He helps companies build strategic technical partnerships with AWS. He is also passionate about blockchain technologies, and is a member of the Technical Field Community for blockchain.