AWS Open Source Blog
Tag: open source
The Open Source Robot Operating System (ROS) and AWS RoboMaker
中文版 “There are certain problems within the robotics community that, at this point, are well enough solved that everybody kind of understands and more or less recognizes that this is the best approach to solve that problem. And so, wherever we can in the ROS community, we take those algorithms, implement them in open source […]
AWS at KubeCon + CloudNativeCon North America 2018
KubeCon + CloudNativeCon North America 2018 is shaping up to be the largest gathering of the cloud native open source community in 2018. Besides being in our hometown of Seattle, KubeCon is a great opportunity to learn about the latest technologies and techniques for building modern, cloud native applications. AWS will be at KubeCon with […]
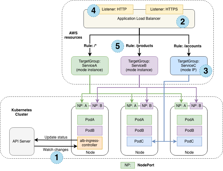
Kubernetes Ingress with AWS ALB Ingress Controller
Note: This post has been updated in January, 2020, to reflect new best practices in container security since we launched native least-privileges support at the pod level, and the instructions have been updated for the latest controller version. You can also learn about Using ALB Ingress Controller with Amazon EKS on Fargate. Kubernetes Ingress is […]
Securing Amazon EKS Using Lambda and Falco
中文版 Intrusion and abnormality detection are important tools for stronger run-time security in applications deployed in containers on Amazon EKS clusters. In this post, Michael Ducy of Sysdig explains how Falco, a CNCF Sandbox Project, generates an alert when an abnormal application behavior is detected. AWS Lambda functions can then be configured to pass those […]
AWS ParallelCluster
中文版 Orchestration software has played a key role in cluster bring-up and management for decades. Dating back to solutions like SunCluster, PSSP, and community solutions such as CFEngine, the need to launch many resources together to enable large parallel applications continues to be a vital part of the High Performance Computing (HPC) environment. AWS has […]
Open Source at re:Invent 2018
中文版 re:Invent 2018 is coming soon, with so many open source-related sessions that we barely have room to mention them all here! Across almost every topic area, there are sessions about AWS open source projects and services, as well as builder sessions, chalk talks, and more on how to use a wide variety of open […]
Style Dictionary + Hacktoberfest
中文版 The maintainers of Style Dictionary participated in Hacktoberfest this year for the first time, and it was a truly amazing experience. While our numbers don’t seem large, it has been terrific to get new contributors involved in the project and kick-start a lot of work that was in our backlog. One of the biggest benefits […]
Build More Reliable and Secure Windows Services Using Amazon Kinesis Agent for Microsoft Windows
September 8, 2021: Amazon Elasticsearch Service has been renamed to Amazon OpenSearch Service. Visit the website to learn more. We’ve all been there. You’ve deployed a new service on Windows servers. Maybe it’s based on Microsoft technology such as IIS, AD, DHCP, Microsoft Exchange, or SharePoint, or maybe it’s your own service running on Windows. […]
AWS at the Samsung Open Source Conference
AWS was honored to again be part of the Samsung Open Source Conference (SOSCON), the largest open source conference in South Korea, held 17-18 October. More than 1500 open source software developers met to share their open source knowledge and experience at this fifth annual event, which featured insightful keynotes, technical deep dives in over […]
The Wheel
Keeping the AWS cloud operating efficiently worldwide is a big job. The team is growing rapidly, and it’s important that new leaders internalize the high bar we set for service operations, and that our senior leaders are able to periodically inspect what’s happening deep in the stack. For over ten years, one of our mechanisms […]









