AWS for M&E Blog
Category: Serverless
How serverless services help M&E companies gain a strategic advantage in a competitive market
The media and entertainment (M&E) industry has evolved with the digitization of content, proliferation of platforms, changes in the way media is consumed, emergence of user generated content, and globalization. These changes are fueled by and fuel consumer behavior and expectations. Those who were once happy to just record a live telecast of a show […]
Leverage AWS Serverless Application Model to run MediaInfo at scale
Media & Entertainment (M&E) companies often have a large number of media files stored in Amazon Simple Storage Service (Amazon S3). However, before using these files in media processing applications, they often need technical metadata about video codecs, frame rates, audio channels, duration, and more. MediaInfo, a unified display of the most relevant video and […]
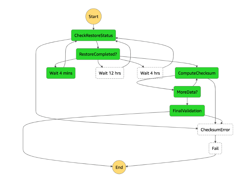
Serverless fixity for digital preservation compliance
When The Digital Dilemma was published in 2007, Amazon had just started Amazon Web Services with the release of its AWS Simple Storage Service (S3) in the cloud. The industry was struggling with the short lifespan of digital tape formats, affordable disaster recovery, and technology refresh standards. Since that time, AWS has established itself as […]
AWS at “vETC | The Grand Convergence 2019”: Modern MAM & supply chain optimization for IMF
The Entertainment Technology Center at USC hosted “vETC | The Grand Convergence 2019: Innovation and Integration“, their 5th annual virtual conference covering emerging technologies and their impact on the M&E industry. Jack Wenzinger, AWS Partner Solutions Architects in the Media & Entertainment vertical, provided an overview of Media Asset Management and key factors to consider […]
Kayo Sports delivers rich user experiences with AWS
Kayo Sports offers Australia’s sports fans a massive selection of more than 50 live sports powered by FOX SPORTS Australia, ESPN, and beIN SPORTS. Watch to learn how Kayo Sports uses AWS services for media, compute, storage, and analysis to deliver 30,000 hours of live content and rich interactive user experiences.
Kayo Sports scales live sports service with AWS media solutions
It’s hard to overstate the global popularity of live sports programming, and the Australian market, with its thriving slate of homegrown and international leagues, is a shining example. With its recently launched multi-sport streaming service, Kayo Sports offers Australia’s sports fans a massive selection of more than 50 live sports powered by FOX SPORTS Australia, ESPN,and beIN […]
re:Invent 2018: Presentations from M&E-related sessions
Missed any of the media-related sessions from re:Invent? Below are the videos and slide decks (where available) for M&E-related breakouts. Click here to see the full list of M&E-related sessions across breakouts, chalktalks, and workshops. If you want to see all videos and slide decks across all re:Invent 2018, they are available here and here respectively. You […]
New case study: National Geographic speeds innovation with serverless computing on AWS
In this case study, learn how National Geographic leveraged AWS serverless and machine learning services to build the mobile-native National Geographic App, a searchable portal to the company’s multimedia content catalog going back over 130 years. “We have 130 years of valuable content that is relevant and useful today, but only if it’s accessible and […]






