AWS for Industries
Tag: OSDU
Empowering collaboration with the OSDU Data Platform for reservoir modeling
Background To deliver projects on time, global project teams of geoscientists, geomodellers, and reservoir engineers are working much faster than ever before, quite often asynchronously. However, these teams struggle to find, share, and access relevant seismic, well, and interpretation data currently held in data silos, and across disparate systems. Geoscientists need a better, data-centric way […]
A light in the dark—illuminating dark data with the OSDU Data Platform
With the advent of digitalization initiatives and cloud storage, there may be a tendency to forget the “other side”— cases in which specific data or assets still have no digital equivalents. For oil and gas operations in particular, access to physical assets such as paper documents, tapes, or even core samples, is important for gaining […]
Streamlining subsurface data management with S&P Global EDM for Energy, the OSDU Data Platform, and Esri ArcGIS
Background Data management plays a crucial role in the energy industry due to its significant impact on the sector’s efficiency, sustainability, and competitiveness. Effective data management helps energy companies to make informed decisions, optimize operations, reduce costs, and improve environmental performance. However, one of the common data management challenges in the energy industry is effectively […]
Building custom connectors using OSDU and Amazon AppFlow Custom Connector SDK
About OSDU OSDU provides an industry initiative that aims to create an open-source technology-agnostic data platform for the energy industry. The OSDU platform supports most data types found in the energy industry. The components of OSDU include a common data model, APIs, and data governance frameworks to facilitate seamless integration and interoperability of energy data […]
Powering data management on OSDU Data Platform
Overview Data is an essential asset for energy companies. Having a comprehensive view of trusted data that follows consistent business rules can help businesses to make informed, accurate, and timely decisions, as well as streamline data management practices. Fundamentally, having data at the center of the open-source-driven OSDU Data Platform makes it future proof for […]
Discovering mining data with Elsevier Geofacets on OSDU Data Platform
Overview Knowing what data you have at your disposal and quickly finding and accessing it has become an essential first step for digital transformation in the energy industry. The Open Group OSDU Forum aims to reduce organizational data silos by facilitating collaboration on the OSDU Data Platform that helps break the barriers to innovation and […]
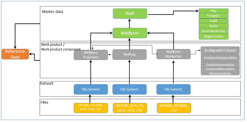
OSDU Data Platform on AWS – Ingestion Series #1: Overview of Data Types for OSDU Data Platform
OSDUTM (Open Source Data Universe) provides an open source technology-agnostic data platform for the energy industry. It’s driven by technology innovations for industrial data management with the goal to remove data silos that have often been witnessed by several industries over the last several decades. OSDU platforms support most datatypes found in the energy industry. […]
“Go Together”: Key Takeaways to unlocking the New Era of Energy at EAGE
Geosciences and engineering professionals congregated in Madrid this month to focus on “Leading Geosciences into a New Era.” The 83rd annual EAGE was a great opportunity to discuss how technology meets the new energy sector challenges. I enjoyed many inspiring conversations and want to share some of my takeaways about the energy transition and the […]
Accelerate OSDU™ Adoption by Generating Actionable Insights Using Ikon Science
Overview The rationale for bringing new digital technologies into any organization includes increased productivity and better, faster decision making. Ultimately, we are all looking to improve organizational efficiency, and digital transformation holds great promise in this regard. However, the adoption of new ways of working is often a challenge. Those of us who have worked […]
Accelerate the Seismic Data Workflow
Seismic data, and the accompanying subsurface image and interpretation, are some of the primary assets for oil and gas operators with active exploration and development teams. Quick, seamless access to seismic and interpretation data from various software applications is a key component of all integrated seismic workflows for every exploration team at all oil and […]









