AWS for Industries
Tag: Customer Solutions
Audi & Reply: Scaling a GenAI multi-agent devbot from Pilot to Production-Ready
In today’s fast-paced digital world, AUDI AG faces immense pressure to innovate rapidly. In 2023, the Audi Cloud Foundation Services (ACS) team, supported by Storm Reply, launched the first version of their generative AI chatbot solution. This solution was designed to reduce internal knowledge base retrieval time and improve employee productivity. For more details, see […]
Accelerating industrialization of Machine Learning at BMW Group using the Machine Learning Operations (MLOps) solution
The BMW Group and Amazon Web Services (AWS) announced a strategic collaboration in 2020. The goal of that collaboration is to help further accelerate the BMW Group’s pace of innovation by placing data and analytics at the center of its decision-making. The BMW Group’s Cloud Data Hub (CDH) manages company-wide data and data solutions on […]
How Audi improved their chat experience with Generative AI on Amazon SageMaker
Audi AG is a German automotive manufacturer and part of the Volkswagen Group. It has production facilities in several countries including Germany, Hungary, Belgium, Mexico and India. With a strong focus on quality, design and engineering excellence, Audi has established itself as a leading brand in the global luxury car industry that designs, engineers, produces, […]
OEMs accelerate automated feature development with new Amazon EC2 DL2q instances, powered by the Qualcomm Cloud AI 100
At IAA MOBILITY in September 2023, Amazon Web Services (AWS) and Qualcomm Technologies, Inc. underscored the companies’ efforts to co-innovate purpose-built industry solutions with Qualcomm Technologies. We’ve now reached the first major milestone in the companies’ joint efforts with the general availability of new Amazon Elastic Compute Cloud (Amazon EC2) DL2q instances. Powered by Qualcomm® […]
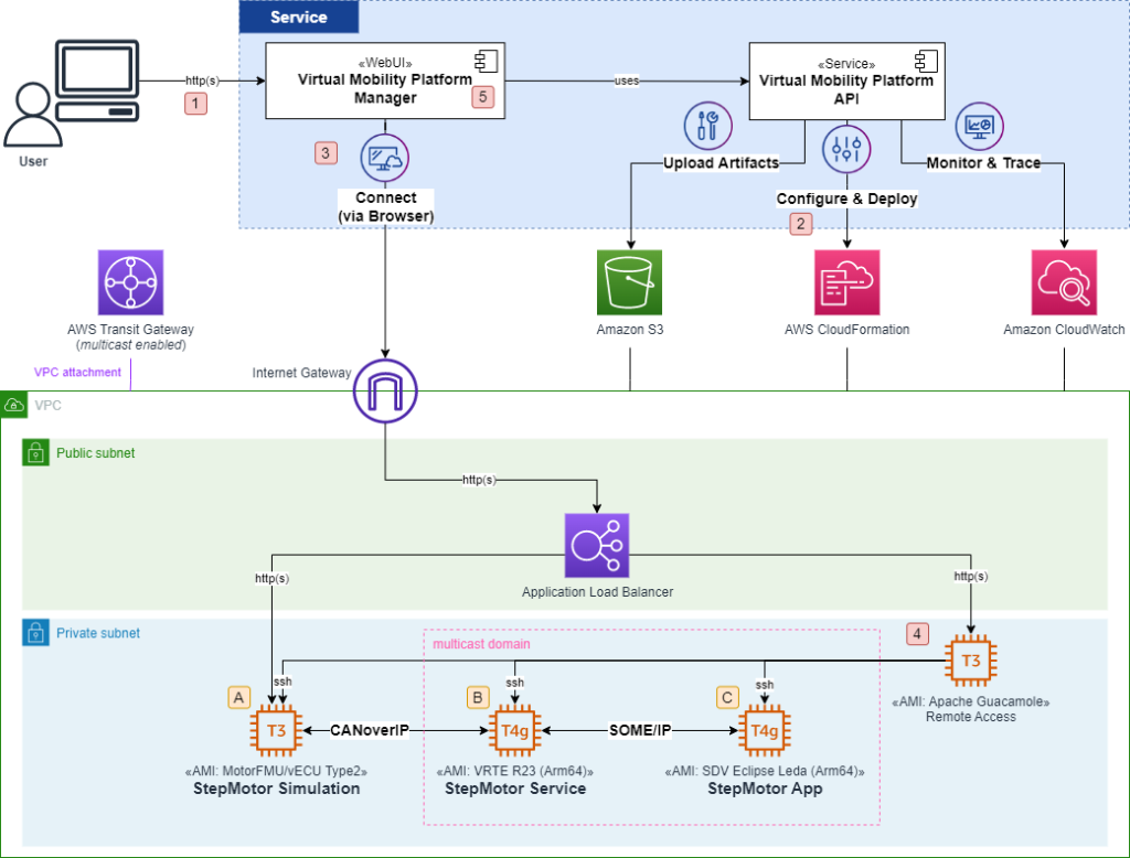
A Cloud-Native Environment for Distributed Automotive Software Development
Car drivers have become users that expect new and updatable features and a digital user experience in addition to driving comfort and safety. OEMs are thus committed to lay the foundations for faster innovation through a concept called Software-Defined Vehicle (SDV). This blog post demonstrates an example of how ETAS and AWS collaborate on cloud-native […]
Transforming the Automotive Supply Chain with AWS
“Times are changing” – when Bob Dylan published his record breaking album in 1964, the automotive industry was riding on a wave of success. Cars became widely available for the public, and luxury icons such as the Porsche 911 were born. Today, Bob Dylan’s words resonate much more with anyone involved in the automotive industry, […]




