Containers
Category: AWS Distro for OpenTelemetry
Scale your Amazon ECS using different AWS native services!
Containers accelerate application development and enhance deployment consistency across environments, thus enabling organizations to improve productivity and agility. AWS container services such as Amazon Elastic Container Service (Amazon ECS) make it easier to manage your application so you can focus on innovation and your business needs. Customer experience is the most important yardstick by which […]
Metrics and traces collection using Amazon EKS add-ons for AWS Distro for OpenTelemetry
Introduction Amazon Elastic Kubernetes Service (Amazon EKS) is a managed service that offloads from its users the onerous task of managing the Kubernetes control plane. It gives users the flexibility to install tools they need to manage their application workloads on the data plane. However, many customers want us to manage some of these tools […]
Tracing an AWS App Runner service using AWS X-Ray with OpenTelemetry
Introduction AWS App Runner is a fully managed service that developers can use to quickly deploy containerized web applications and APIs at scale with little to no infrastructure experience. You can start with source code or a container image. App Runner will fully manage all infrastructure, including servers, networking, and load balancing, for your application. App […]
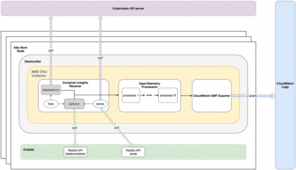
Container Insights for Amazon EKS Support AWS Distro for OpenTelemetry Collector
CloudWatch Container Insights collects, aggregates, and summarizes metrics from your containerized applications and microservices. Metrics are collected as log events using embedded metric format, which enables high-cardinality data to be ingested and stored in designated CW log groups at scale. Amazon CloudWatch then uses those embedded metrics to create the aggregated CloudWatch metrics from the […]
Introducing CloudWatch Container Insights Prometheus Support with AWS Distro for OpenTelemetry on Amazon ECS and Amazon EKS
You can use CloudWatch Container Insights to monitor, troubleshoot, and alarm on your containerized applications and microservices. Amazon CloudWatch collects, aggregates, and summarizes compute utilization information like CPU, memory, disk, and network data. It also helps you isolate issues and resolve them quickly by providing diagnostic information like container restart failures. Container Insights gives you […]



