AWS Compute Blog
Using the circuit breaker pattern with AWS Step Functions and Amazon DynamoDB
This post is written by Anitha Deenadayalan, Developer Specialist SA, DevAx
Modern applications use microservices as an architectural and organizational approach to software development, where the application comprises small independent services that communicate over well-defined APIs.
When multiple microservices collaborate to handle requests, one or more services may become unavailable or exhibit a high latency. Microservices communicate through remote procedure calls, and it is always possible that transient errors could occur in the network connectivity, causing failures.
This can cause performance degradation in the entire application during synchronous execution because of the cascading of timeouts or failures causing poor user experience. When complex applications use microservices, an outage in one microservice can lead to application failure. This post shows how to use the circuit breaker design pattern to help with a graceful service degradation.
Introducing circuit breakers
Michael Nygard popularized the circuit breaker pattern in his book, Release It. This design pattern can prevent a caller service from retrying another callee service call that has previously caused repeated timeouts or failures. It can also detect when the callee service is functional again.
Fallacies of distributed computing are a set of assertions made by Peter Deutsch and others at Sun Microsystems. They say the programmers new to distributed applications invariably make false assumptions. The network reliability, zero-latency expectations, and bandwidth limitations result in software applications written with minimal error handling for network errors.
During a network outage, applications may indefinitely wait for a reply and continually consume application resources. Failure to retry the operations when the network becomes available can also lead to application degradation. If API calls to a database or an external service time-out due to network issues, repeated calls with no circuit breaker can affect cost and performance.
The circuit breaker pattern
There is a circuit breaker object that routes the calls from the caller to the callee in the circuit breaker pattern. For example, in an ecommerce application, the order service can call the payment service to collect the payments. When there are no failures, the order service routes all calls to the payment service by the circuit breaker:
If the payment service times out, the circuit breaker can detect the timeout and track the failure. If the timeouts exceed a specified threshold, the application opens the circuit:
Once the circuit is open, the circuit breaker object does not route the calls to the payment service. It returns an immediate failure when the order service calls the payment service:
The circuit breaker object periodically tries to see if the calls to the payment service are successful:
When the call to payment service succeeds, the circuit is closed, and all further calls are routed to the payment service again:
Architecture overview
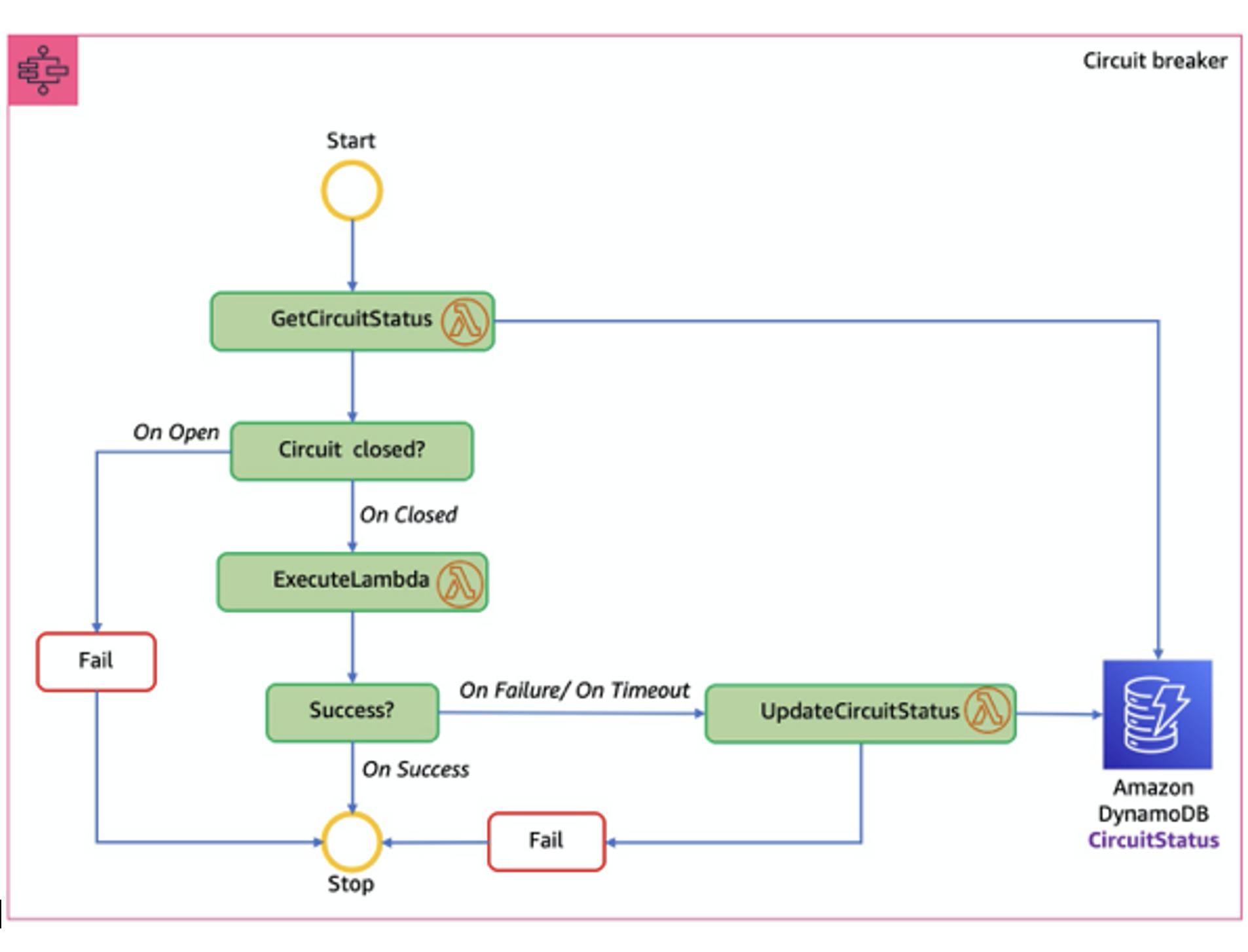
This example uses the AWS Step Functions, AWS Lambda, and Amazon DynamoDB to implement the circuit breaker pattern:
The Step Functions workflow provides circuit breaker capabilities. When a service wants to call another service, it starts the workflow with the name of the callee service.
The workflow gets the circuit status from the CircuitStatus DynamoDB table, which stores the currently degraded services. If the CircuitStatus contains an unexpired record for the service called, then the circuit is open. The Step Functions workflow returns an immediate failure and exit with a FAIL state.
If the CircuitStatus table does not contain an item for the called service or contains an expired record, then the service is operational. The ExecuteLambda step in the state machine definition invokes the Lambda function sent through a parameter value. The Step Functions workflow exits with a SUCCESS state, if the call succeeds.
The items in the DynamoDB table have the following attributes:
If the service call fails or a timeout occurs, the application retries with exponential backoff for a defined number of times. If the service call fails after the retries, the workflow inserts a record in the CircuitStatus table for the service with the CircuitStatus as OPEN, and the workflow exits with a FAIL state. Subsequent calls to the same service return an immediate failure as long as the circuit is open.
I enter the item with an associated ExpiryTimeStamp value to ensure eventual connection retries and the item expires at the defined time. The Get Circuit Status step in the state machine definition checks the service availability based on ExpiryTimeStamp value.
Expired items are deleted from the CircuitBreaker table using DynamoDB’s time to live (TTL) feature. DynamoDB’s time to live (TTL) allows you to define a per-item timestamp to determine when an item is no longer needed. I have defined the ExpiryTimeStamp as the TTL attribute.
At some point after the date and time of the ExpiryTimeStamp, typically within 48 hours, DynamoDB deletes the item from the CircuitBreaker table without consuming write throughput. DynamoDB determines the deletion time and there is no guarantee about when the deletion will occur.
Prerequisites
For this walkthrough, you need:
- An AWS account and an AWS user with AdministratorAccess (see the instructions on the AWS Identity and Access Management (IAM) console)
- Access to the following AWS services: AWS Lambda, AWS Step Functions, and Amazon DynamoDB.
- AWS SAM CLI using the instructions here.
- NET Core 3.1 SDK installed
- JetBrains Rider or Microsoft Visual Studio 2017 or later (or Visual Studio Code)
Setting up the environment
Use the .NET Core 3.1 code in the GitHub repository and the AWS SAM template to create the AWS resources for this walkthrough. These include IAM roles, DynamoDB table, the Step Functions workflow, and Lambda functions.
- You need an AWS access key ID and secret access key to configure the AWS Command Line Interface (AWS CLI). To learn more about configuring the AWS CLI, follow these instructions.
- Clone the repo:
git clone https://github.com/aws-samples/circuit-breaker-netcore-blog - After cloning, this is the folder structure:
Deploy using Serverless Application Model (AWS SAM)
The AWS Serverless Application Model (AWS SAM) CLI provides developers with a local tool for managing serverless applications on AWS.
- The sam build command processes your AWS SAM template file, application code, and applicable language-specific files and dependencies. The command copies build artifacts in the format and location expected for subsequent steps in your workflow. Run these commands to process the template file:
cd circuit-breaker sam build - After you build the application, test using the sam deploy command. AWS SAM deploys the application to AWS and displays the output in the terminal.
sam deploy --guided - You can also view the output in AWS CloudFormation page.
- The Step Functions workflow provides the circuit-breaker function. Refer to the circuitbreaker.asl.json file in the statemachine folder for the state machine definition in the Amazon States Language (ASL).
To deploy with the CDK, refer to the GitHub page.
Running the service through the circuit breaker
To provide circuit breaker capabilities to the Lambda microservice, you must send the name or function ARN of the Lambda function to the Step Functions workflow:
{
"TargetLambda": "<Name or ARN of the Lambda function>"
}
Successful run
To simulate a successful run, use the HelloWorld Lambda function provided by passing the name or ARN of the Lambda function the stack has created. Your input appears as follows:
{
"TargetLambda": "circuit-breaker-stack-HelloWorldFunction-pP1HNkJGugQz"
}
During the successful run, the Get Circuit Status step checks the circuit status against the DynamoDB table. Suppose that the circuit is CLOSED, which is indicated by zero records for that service in the DynamoDB table. In that case, the Execute Lambda step runs the Lambda function and exits the workflow successfully.
Service timeout
To simulate a timeout, use the TestCircuitBreaker Lambda function by passing the name or ARN of the Lambda function the stack has created. Your input appears as:
{
"TargetLambda": "circuit-breaker-stack-TestCircuitBreakerFunction-mKeyyJq4BjQ7"
}
Again, the circuit status is checked against the DynamoDB table by the Get Circuit Status step in the workflow. The circuit is CLOSED during the first pass, and the Execute Lambda step runs the Lambda function and timeout.
The workflow retries based on the retry count and the exponential backoff values, and finally returns a timeout error. It runs the Update Circuit Status step where a record is inserted in the DynamoDB table for that service, with a predefined time-to-live value specified by TTL attribute ExpireTimeStamp.
Repeat timeout
As long as there is an item for the service in the DynamoDB table, the circuit breaker workflow returns an immediate failure to the calling service. When you re-execute the call to the Step Functions workflow for the TestCircuitBreaker Lambda function within 20 seconds, the circuit is still open. The workflow immediately fails, ensuring the stability of the overall application performance.
The item in the DynamoDB table expires after 20 seconds, and the workflow retries the service again. This time, the workflow retries with exponential backoffs, and if it succeeds, the workflow exits successfully.
Cleaning up
To avoid incurring additional charges, clean up all the created resources. Run the following command from a terminal window. This command deletes the created resources that are part of this example.
sam delete --stack-name circuit-breaker-stack --region <region name>
Conclusion
This post showed how to implement the circuit breaker pattern using Step Functions, Lambda, DynamoDB, and .NET Core 3.1. This pattern can help prevent system degradation in service failures or timeouts. Step Functions and the TTL feature of DynamoDB can make it easier to implement the circuit breaker capabilities.
To learn more about developing microservices on AWS, refer to the whitepaper on microservices. To learn more about serverless and AWS SAM, visit the Sessions with SAM series and find more resources at Serverless Land.













