Business Productivity
Effortlessly Summarize Phone Conversations with Amazon Chime SDK Call Analytics: Step-by-Step Guide
August 2025: For conversational analytics, refer to Amazon Connect Contact Lens with external voice. Introduction The Amazon Chime SDK Call Analytics Real-Time Summarizer is a solution that provides real-time summarization of the phone conversation held through Amazon Chime SDK Voice Connector that leverages the Amazon Chime SDK call analytics to provide real-time summarization of phone […]
Optimizing Communication Infrastructure by Analyzing CDRs (Call Detail Records)
Amazon Chime SDK Voice Connector is a cloud-based service that provides SIP trunking for voice calling. It is widely used by businesses and organizations to facilitate communication with customers and partners. With Amazon Chime Voice SDK Connector, you can connect your existing phone system to the cloud and take advantage of features such as scalability, […]
Add real-time call analytics to voice calls with hands-on workshop
August 2025: For conversational analytics, refer to Amazon Connect Contact Lens with external voice. Amazon Chime SDK launches hands-on workshop for real-time call analytics You can now learn how to use Amazon Chime SDK real-time call analytics with the Using Amazon Chime Call Analytics Workshop, a recent addition to AWS Workshops, a growing collection of self-paced […]
How NTT DOCOMO added video customer support using AWS
This blog post was co-written by Masaki Yoshii, LABO Managing Director at Peers Co, Ltd,. and Takeshi Kobayashi, Sr Solutions Architect at AWS, supervised by Seiji Nishihiro, Senior Manager Consumer Marketing Department at NTT DOCOMO, INC.. Introduction In 2022, NTT DOCOMO, INC., one of the largest mobile phone operators in Japan, successfully deployed their online […]
How NTT East utilizes Amazon Chime SDK to adapt to digital transformation
This is a guest blog written by Yoshio Nakamura at NTT East. The content and opinions in this post are those of the third-party author and AWS is not responsible for the content or accuracy of this post. NTT East primarily provides internet connection services and mobile communication services as a regional communication service provider […]
Using call metadata to enhance insights provided by Amazon Chime SDK call analytics
August 2025: For conversational analytics, refer to Amazon Connect Contact Lens with external voice. Introduction On 27 Mar 2023, Amazon Chime SDK launched the call analytics feature to help organizations extract real-time insights from voice conversations. This blog explains the steps required to enhance the data lake created for use with Amazon Chime SDK call […]
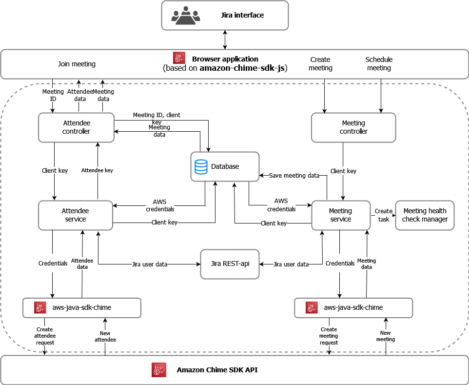
How Jira users’ collaboration is improved by using Amazon Chime SDK
How Jira users’ collaboration is improved by using Amazon Chime SDK Anna Odrynska, Chief Strategy Officer at Alpha Serve This is a guest blog written by Anna Odrynska, Chief Strategy Officer at Alpha Serve. The content and opinions in this post are those of the third-party author and AWS is not responsible for the content […]
Label multiple speakers on a call with speaker search
August 2025: For conversational analytics, refer to Amazon Connect Contact Lens with external voice. Use Amazon Chime SDK’s call analytics to label speakers in a conference call Why is it useful to label speakers on conference calls? In many multi-party voice communications use cases, it is important to identify and label the active speakers in […]
Generating insights from Zoom Meetings with AWS
August 2025: For conversational analytics, refer to Amazon Connect Contact Lens with external voice. Introduction Today, you can use AWS machine learning services to get real-time insights from your calls. Machine learning-generated insights include live transcriptions to remove note-taking requirements, user sentiment and phrase detection to drive in-call guidance, and conversation characteristics such as talk […]
AWS Announces AWS Supply Chain
AWS Announces AWS Supply Chain New cloud application improves supply chain visibility and delivers actionable insights to mitigate supply chain risks, lower costs, and improve customer experiences Lifetime Brands, Traeger Grills, and Whole Foods Market among customers using AWS Supply Chain At AWS re:Invent, Amazon Web Services, Inc. (AWS), an Amazon.com, Inc. company (NASDAQ: AMZN), […]








